Definition Type: Element
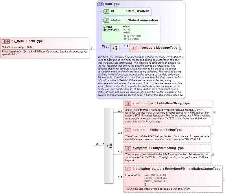
Name: fix_item
Namespace: http://oval.mitre.org/XMLSchema/oval-system-characteristics-5#aix
Type: oval-sc:ItemType
Containing Schema: aix-system-characteristics-schema.xsd
Abstract
Documentation:
From /usr/sbin/instfix -iavk APARNum Command. See instfix manpage for specific fields.
Collapse XSD Schema Diagram:
Drilldown into installation_status in schema aix-system-characteristics-schema_xsd Drilldown into symptom in schema aix-system-characteristics-schema_xsd Drilldown into abstract in schema aix-system-characteristics-schema_xsd Drilldown into apar_number in schema aix-system-characteristics-schema_xsd Drilldown into message in schema oval-system-characteristics-schema_xsd Drilldown into status in schema oval-system-characteristics-schema_xsd Drilldown into id in schema oval-system-characteristics-schema_xsd Drilldown into ItemType in schema oval-system-characteristics-schema_xsdXSD Diagram of fix_item in schema aix-system-characteristics-schema_xsd (Open Vulnerability and Assessment Language (OVAL®))
Collapse XSD Schema Code:
<xsd:element name="fix_item" substitutionGroup="oval-sc:item">
    <xsd:annotation>
        <xsd:documentation>From /usr/sbin/instfix -iavk APARNum Command. See instfix manpage for specific fields.</xsd:documentation>
    </xsd:annotation>
    <xsd:complexType>
        <xsd:complexContent>
            <xsd:extension base="oval-sc:ItemType">
                <xsd:sequence>
                    <xsd:element name="apar_number" type="oval-sc:EntityItemStringType" minOccurs="0" maxOccurs="1">
                        <xsd:annotation>
                            <xsd:documentation>APAR is the short for 'Authorized Program Analysis Report'.  APAR identifies and describes a software product defect. An APAR number can obtain a PTF (Program Temporary Fix) for the defect, if a PTF is available.  An example of an apar_number is 'IY78751', it includes two alphabetic characters and a 5-digit integer.</xsd:documentation>
                            <xsd:appinfo>
                                <sch:pattern id="fixitemapar_number" xmlns:sch="http://purl.oclc.org/dsdl/schematron">
                                    <sch:rule context="aix-sc:fix_item/aix-sc:apar_number">
                                        <sch:assert test="not(@datatype) or @datatype='string'">item <sch:value-of select="../@id" /> - datatype attribute for the apar_number entity of a fix_item should be 'string'</sch:assert>
                                    </sch:rule>
                                </sch:pattern>
                            </xsd:appinfo>
                        </xsd:annotation>
                    </xsd:element>
                    <xsd:element name="abstract" type="oval-sc:EntityItemStringType" minOccurs="0" maxOccurs="1">
                        <xsd:annotation>
                            <xsd:documentation>The abstract of the APAR being checked. For instance, 'LL syas rXct are available even when not susea' is the abstract of APAR 'IY78751'.</xsd:documentation>
                            <xsd:appinfo>
                                <sch:pattern id="fixitemabstract" xmlns:sch="http://purl.oclc.org/dsdl/schematron">
                                    <sch:rule context="aix-sc:fix_item/aix-sc:abstract">
                                        <sch:assert test="not(@datatype) or @datatype='string'">item <sch:value-of select="../@id" /> - datatype attribute for the abstract entity of a fix_item should be 'string'</sch:assert>
                                    </sch:rule>
                                </sch:pattern>
                            </xsd:appinfo>
                        </xsd:annotation>
                    </xsd:element>
                    <xsd:element name="symptom" type="oval-sc:EntityItemStringType" minOccurs="0" maxOccurs="1">
                        <xsd:annotation>
                            <xsd:documentation>The symptom text related to the APAR being checked. For example, the symptom text for 'IY75211' is 'Daylight savings change for year 2007 and beyond'.</xsd:documentation>
                            <xsd:appinfo>
                                <sch:pattern id="fixitemsymptom" xmlns:sch="http://purl.oclc.org/dsdl/schematron">
                                    <sch:rule context="aix-sc:fix_item/aix-sc:symptom">
                                        <sch:assert test="not(@datatype) or @datatype='string'">item <sch:value-of select="../@id" /> - datatype attribute for the symptom entity of a fix_item should be 'string'</sch:assert>
                                    </sch:rule>
                                </sch:pattern>
                            </xsd:appinfo>
                        </xsd:annotation>
                    </xsd:element>
                    <xsd:element name="installation_status" type="aix-sc:EntityItemFixInstallationStatusType" minOccurs="0" maxOccurs="1">
                        <xsd:annotation>
                            <xsd:documentation>The installation status of files associated with the APAR.</xsd:documentation>
                            <xsd:appinfo>
                                <sch:pattern id="fixiteminstallation_status" xmlns:sch="http://purl.oclc.org/dsdl/schematron">
                                    <sch:rule context="aix-sc:fix_item/aix-sc:installation_status">
                                        <sch:assert test="not(@datatype) or @datatype='string'">item <sch:value-of select="../@id" /> - datatype attribute for the installation_status entity of a fix_item should be 'string'</sch:assert>
                                    </sch:rule>
                                </sch:pattern>
                            </xsd:appinfo>
                        </xsd:annotation>
                    </xsd:element>
                </xsd:sequence>
            </xsd:extension>
        </xsd:complexContent>
    </xsd:complexType>
</xsd:element>
Collapse Child Elements:
Name Type Min Occurs Max Occurs
message oval-sc:message 0 1
apar_number aix-sc:apar_number 0 1
abstract aix-sc:abstract 0 1
symptom aix-sc:symptom 0 1
installation_status aix-sc:installation_status 0 1
Collapse Child Attributes:
Name Type Default Value Use
id oval-sc:id Required
status oval-sc:status exists Optional
Collapse Derivation Tree:
Collapse References:
oval-sc:item