Definition Type: Element
Name: getconf_state
Namespace: http://oval.mitre.org/XMLSchema/oval-definitions-5#hpux
Type: oval-def:StateType
Containing Schema: hpux-definitions-schema.xsd
Abstract
Collapse XSD Schema Diagram:
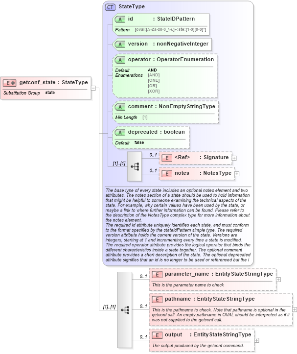
Drilldown into output in schema hpux-definitions-schema_xsd Drilldown into pathname in schema hpux-definitions-schema_xsd Drilldown into parameter_name in schema hpux-definitions-schema_xsd Drilldown into notes in schema oval-definitions-schema_xsd Drilldown into Signature in schema xmldsig-core-schema_xsd Drilldown into deprecated in schema oval-definitions-schema_xsd Drilldown into comment in schema oval-definitions-schema_xsd Drilldown into operator in schema oval-definitions-schema_xsd Drilldown into version in schema oval-definitions-schema_xsd Drilldown into id in schema oval-definitions-schema_xsd Drilldown into StateType in schema oval-definitions-schema_xsdXSD Diagram of getconf_state in schema hpux-definitions-schema_xsd (Open Vulnerability and Assessment Language (OVAL®))
Collapse XSD Schema Code:
<xsd:element name="getconf_state" substitutionGroup="oval-def:state">
    <xsd:annotation>
        <xsd:documentation />
    </xsd:annotation>
    <xsd:complexType>
        <xsd:complexContent>
            <xsd:extension base="oval-def:StateType">
                <xsd:sequence>
                    <xsd:element name="parameter_name" type="oval-def:EntityStateStringType" minOccurs="0" maxOccurs="1">
                        <xsd:annotation>
                            <xsd:documentation>This is the parameter name to check</xsd:documentation>
                            <xsd:appinfo>
                                <sch:pattern id="gcsteparameter_name" xmlns:sch="http://purl.oclc.org/dsdl/schematron">
                                    <sch:rule context="hpux-def:getconf_state/hpux-def:parameter_name">
                                        <sch:assert test="not(@datatype) or @datatype='string'">
                                            <sch:value-of select="../@id" /> - datatype attribute for the parameter_name entity of a getconf_state should be 'string'</sch:assert>
                                    </sch:rule>
                                </sch:pattern>
                            </xsd:appinfo>
                        </xsd:annotation>
                    </xsd:element>
                    <xsd:element name="pathname" type="oval-def:EntityStateStringType" minOccurs="0" maxOccurs="1">
                        <xsd:annotation>
                            <xsd:documentation>This is the pathname to check. Note that pathname is optional in the getconf call. An empty pathname in OVAL should be interpreted as if it was not supplied to the getconf call.</xsd:documentation>
                            <xsd:appinfo>
                                <sch:pattern id="gcstepathname" xmlns:sch="http://purl.oclc.org/dsdl/schematron">
                                    <sch:rule context="hpux-def:getconf_state/hpux-def:pathname">
                                        <sch:assert test="not(@datatype) or @datatype='string'">
                                            <sch:value-of select="../@id" /> - datatype attribute for the pathname entity of a getconf_state should be 'string'</sch:assert>
                                    </sch:rule>
                                </sch:pattern>
                            </xsd:appinfo>
                        </xsd:annotation>
                    </xsd:element>
                    <xsd:element name="output" type="oval-def:EntityStateStringType" minOccurs="0" maxOccurs="1">
                        <xsd:annotation>
                            <xsd:documentation>The output produced by the getconf command.</xsd:documentation>
                            <xsd:appinfo>
                                <sch:pattern id="gcsteoutput" xmlns:sch="http://purl.oclc.org/dsdl/schematron">
                                    <sch:rule context="hpux-def:getconf_state/hpux-def:output">
                                        <sch:assert test="not(@datatype) or @datatype='string'">
                                            <sch:value-of select="../@id" /> - datatype attribute for the output entity of a getconf_state should be 'string'</sch:assert>
                                    </sch:rule>
                                </sch:pattern>
                            </xsd:appinfo>
                        </xsd:annotation>
                    </xsd:element>
                </xsd:sequence>
            </xsd:extension>
        </xsd:complexContent>
    </xsd:complexType>
</xsd:element>
Collapse Child Elements:
Name Type Min Occurs Max Occurs
Signature ds:Signature 0 1
notes oval-def:notes 0 1
parameter_name hpux-def:parameter_name 0 1
pathname hpux-def:pathname 0 1
output hpux-def:output 0 1
Collapse Child Attributes:
Name Type Default Value Use
id oval-def:id Required
version oval-def:version Required
operator oval-def:operator AND Optional
comment oval-def:comment Optional
deprecated oval-def:deprecated false Optional
Collapse Derivation Tree:
Collapse References:
oval-def:state