Definition Type: Element
Name: regkeyeffectiverights_object
Namespace: http://oval.mitre.org/XMLSchema/oval-definitions-5#windows
Type: oval-def:ObjectType
Containing Schema: windows-definitions-schema.xsd
Abstract
Documentation:
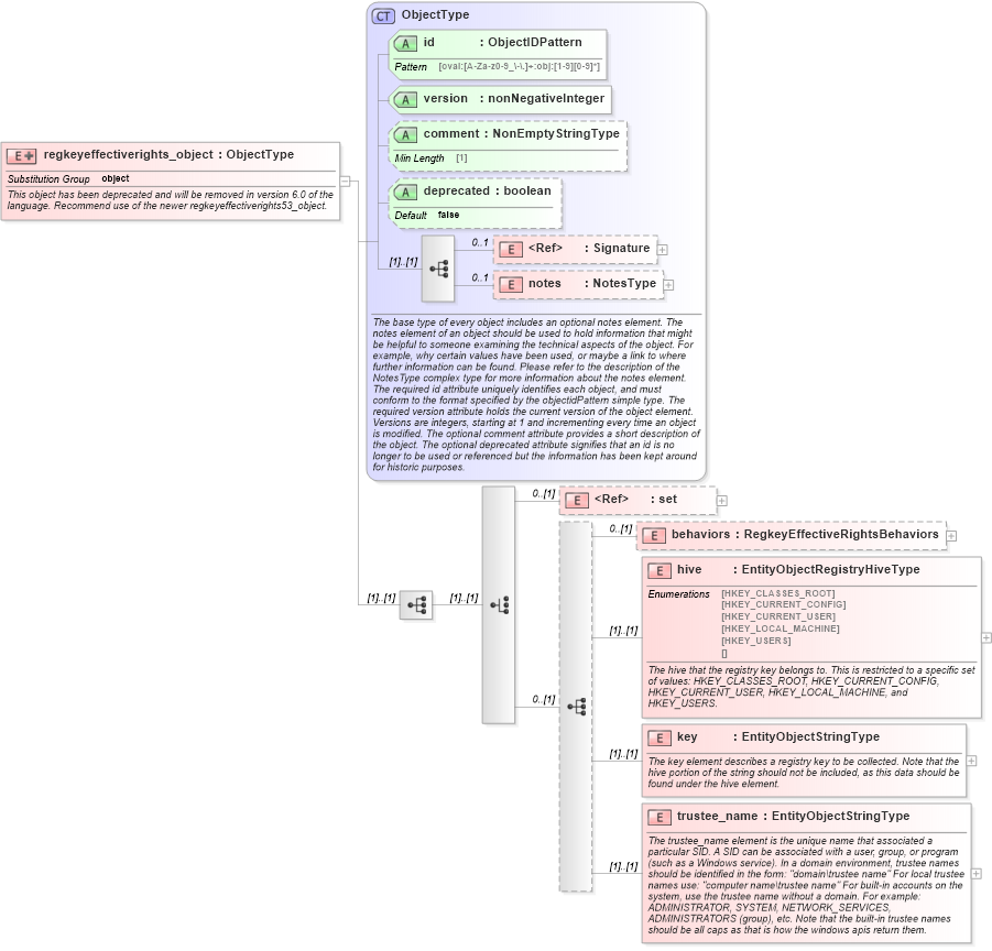
This object has been deprecated and will be removed in version 6.0 of the language. Recommend use of the newer regkeyeffectiverights53_object.
Collapse XSD Schema Diagram:
Drilldown into trustee_name in schema windows-definitions-schema_xsd Drilldown into key in schema windows-definitions-schema_xsd Drilldown into hive in schema windows-definitions-schema_xsd Drilldown into behaviors in schema windows-definitions-schema_xsd Drilldown into set in schema oval-definitions-schema_xsd Drilldown into notes in schema oval-definitions-schema_xsd Drilldown into Signature in schema xmldsig-core-schema_xsd Drilldown into deprecated in schema oval-definitions-schema_xsd Drilldown into comment in schema oval-definitions-schema_xsd Drilldown into version in schema oval-definitions-schema_xsd Drilldown into id in schema oval-definitions-schema_xsd Drilldown into ObjectType in schema oval-definitions-schema_xsdXSD Diagram of regkeyeffectiverights_object in schema windows-definitions-schema_xsd (Open Vulnerability and Assessment Language (OVAL®))
Collapse XSD Schema Code:
<xsd:element name="regkeyeffectiverights_object" substitutionGroup="oval-def:object">
    <xsd:annotation>
        <xsd:documentation>This object has been deprecated and will be removed in version 6.0 of the language. Recommend use of the newer regkeyeffectiverights53_object.</xsd:documentation>
    </xsd:annotation>
    <xsd:complexType>
        <xsd:complexContent>
            <xsd:extension base="oval-def:ObjectType">
                <xsd:sequence>
                    <xsd:choice>
                        <xsd:element ref="oval-def:set" minOccurs="0" />
                        <xsd:sequence minOccurs="0">
                            <xsd:element name="behaviors" type="win-def:RegkeyEffectiveRightsBehaviors" minOccurs="0" />
                            <xsd:element name="hive" type="win-def:EntityObjectRegistryHiveType">
                                <xsd:annotation>
                                    <xsd:documentation>The hive that the registry key belongs to. This is restricted to a specific set of values: HKEY_CLASSES_ROOT, HKEY_CURRENT_CONFIG, HKEY_CURRENT_USER, HKEY_LOCAL_MACHINE, and HKEY_USERS.</xsd:documentation>
                                    <xsd:appinfo>
                                        <sch:pattern id="rerobjhive" xmlns:sch="http://purl.oclc.org/dsdl/schematron">
                                            <sch:rule context="win-def:regkeyeffectiverights_object/win-def:hive">
                                                <sch:assert test="not(@datatype) or @datatype='string'">
                                                    <sch:value-of select="../@id" /> - datatype attribute for the hive entity of a regkeyeffectiverights_object should be 'string'</sch:assert>
                                            </sch:rule>
                                        </sch:pattern>
                                    </xsd:appinfo>
                                </xsd:annotation>
                            </xsd:element>
                            <xsd:element name="key" type="oval-def:EntityObjectStringType">
                                <xsd:annotation>
                                    <xsd:documentation>The key element describes a registry key to be collected. Note that the hive portion of the string should not be included, as this data should be found under the hive element.</xsd:documentation>
                                    <xsd:appinfo>
                                        <sch:pattern id="rerobjkey" xmlns:sch="http://purl.oclc.org/dsdl/schematron">
                                            <sch:rule context="win-def:regkeyeffectiverights_object/win-def:key">
                                                <sch:assert test="not(@datatype) or @datatype='string'">
                                                    <sch:value-of select="../@id" /> - datatype attribute for the key entity of a regkeyeffectiverights_object should be 'string'</sch:assert>
                                            </sch:rule>
                                        </sch:pattern>
                                    </xsd:appinfo>
                                </xsd:annotation>
                            </xsd:element>
                            <xsd:element name="trustee_name" type="oval-def:EntityObjectStringType">
                                <xsd:annotation>
                                    <xsd:documentation>The trustee_name element is the unique name that associated a particular SID. A SID can be associated with a user, group, or program (such as a Windows service). In a domain environment, trustee names should be identified in the form: "domain\trustee name" For local trustee names use: "computer name\trustee name" For built-in accounts on the system, use the trustee name without a domain. For example: ADMINISTRATOR, SYSTEM, NETWORK_SERVICES, ADMINISTRATORS (group), etc. Note that the built-in trustee names should be all caps as that is how the windows apis return them.</xsd:documentation>
                                    <xsd:appinfo>
                                        <sch:pattern id="rerobjtrustee_name" xmlns:sch="http://purl.oclc.org/dsdl/schematron">
                                            <sch:rule context="win-def:regkeyeffectiverights_object/win-def:trustee_name">
                                                <sch:assert test="not(@datatype) or @datatype='string'">
                                                    <sch:value-of select="../@id" /> - datatype attribute for the trustee_name entity of a regkeyeffectiverights_object should be 'string'</sch:assert>
                                            </sch:rule>
                                        </sch:pattern>
                                    </xsd:appinfo>
                                </xsd:annotation>
                            </xsd:element>
                        </xsd:sequence>
                    </xsd:choice>
                </xsd:sequence>
            </xsd:extension>
        </xsd:complexContent>
    </xsd:complexType>
</xsd:element>
Collapse Child Elements:
Name Type Min Occurs Max Occurs
Signature ds:Signature 0 1
notes oval-def:notes 0 1
set oval-def:set 0 (1)
behaviors win-def:behaviors 0 (1)
hive win-def:hive (1) (1)
key win-def:key (1) (1)
trustee_name win-def:trustee_name (1) (1)
Collapse Child Attributes:
Name Type Default Value Use
id oval-def:id Required
version oval-def:version Required
comment oval-def:comment Optional
deprecated oval-def:deprecated false Optional
Collapse Derivation Tree:
Collapse References:
oval-def:object