Definition Type: Element
Name: uname_item
Namespace: http://oval.mitre.org/XMLSchema/oval-system-characteristics-5#unix
Type: oval-sc:ItemType
Containing Schema: unix-system-characteristics-schema.xsd
Abstract
Documentation:
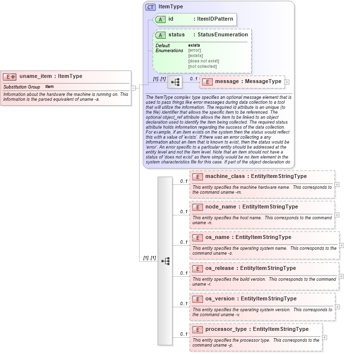
Information about the hardware the machine is running on. This information is the parsed equivalent of uname -a.
Collapse XSD Schema Diagram:
Drilldown into processor_type in schema unix-system-characteristics-schema_xsd Drilldown into os_version in schema unix-system-characteristics-schema_xsd Drilldown into os_release in schema unix-system-characteristics-schema_xsd Drilldown into os_name in schema unix-system-characteristics-schema_xsd Drilldown into node_name in schema unix-system-characteristics-schema_xsd Drilldown into machine_class in schema unix-system-characteristics-schema_xsd Drilldown into message in schema oval-system-characteristics-schema_xsd Drilldown into status in schema oval-system-characteristics-schema_xsd Drilldown into id in schema oval-system-characteristics-schema_xsd Drilldown into ItemType in schema oval-system-characteristics-schema_xsdXSD Diagram of uname_item in schema unix-system-characteristics-schema_xsd (Open Vulnerability and Assessment Language (OVAL®))
Collapse XSD Schema Code:
<xsd:element name="uname_item" substitutionGroup="oval-sc:item">
    <xsd:annotation>
        <xsd:documentation>Information about the hardware the machine is running on. This information is the parsed equivalent of uname -a.</xsd:documentation>
    </xsd:annotation>
    <xsd:complexType>
        <xsd:complexContent>
            <xsd:extension base="oval-sc:ItemType">
                <xsd:sequence>
                    <xsd:element name="machine_class" type="oval-sc:EntityItemStringType" minOccurs="0" maxOccurs="1">
                        <xsd:annotation>
                            <xsd:documentation>This entity specifies the machine hardware name.  This corresponds to the command uname -m.</xsd:documentation>
                            <xsd:appinfo>
                                <sch:pattern id="unameitemmachine_class" xmlns:sch="http://purl.oclc.org/dsdl/schematron">
                                    <sch:rule context="unix-sc:uname_item/unix-sc:machine_class">
                                        <sch:assert test="not(@datatype) or @datatype='string'">item <sch:value-of select="../@id" /> - datatype attribute for the machine_class entity of a uname_item should be 'string'</sch:assert>
                                    </sch:rule>
                                </sch:pattern>
                            </xsd:appinfo>
                        </xsd:annotation>
                    </xsd:element>
                    <xsd:element name="node_name" type="oval-sc:EntityItemStringType" minOccurs="0" maxOccurs="1">
                        <xsd:annotation>
                            <xsd:documentation>This entity specifies the host name.  This corresponds to the command uname -n.</xsd:documentation>
                            <xsd:appinfo>
                                <sch:pattern id="unameitemnode_name" xmlns:sch="http://purl.oclc.org/dsdl/schematron">
                                    <sch:rule context="unix-sc:uname_item/unix-sc:node_name">
                                        <sch:assert test="not(@datatype) or @datatype='string'">item <sch:value-of select="../@id" /> - datatype attribute for the node_name entity of a uname_item should be 'string'</sch:assert>
                                    </sch:rule>
                                </sch:pattern>
                            </xsd:appinfo>
                        </xsd:annotation>
                    </xsd:element>
                    <xsd:element name="os_name" type="oval-sc:EntityItemStringType" minOccurs="0" maxOccurs="1">
                        <xsd:annotation>
                            <xsd:documentation>This entity specifies the operating system name.  This corresponds to the command uname -s.</xsd:documentation>
                            <xsd:appinfo>
                                <sch:pattern id="unameitemos_name" xmlns:sch="http://purl.oclc.org/dsdl/schematron">
                                    <sch:rule context="unix-sc:uname_item/unix-sc:os_name">
                                        <sch:assert test="not(@datatype) or @datatype='string'">item <sch:value-of select="../@id" /> - datatype attribute for the os_name entity of a uname_item should be 'string'</sch:assert>
                                    </sch:rule>
                                </sch:pattern>
                            </xsd:appinfo>
                        </xsd:annotation>
                    </xsd:element>
                    <xsd:element name="os_release" type="oval-sc:EntityItemStringType" minOccurs="0" maxOccurs="1">
                        <xsd:annotation>
                            <xsd:documentation>This entity specifies the build version.  This corresponds to the command uname -r.</xsd:documentation>
                            <xsd:appinfo>
                                <sch:pattern id="unameitemos_release" xmlns:sch="http://purl.oclc.org/dsdl/schematron">
                                    <sch:rule context="unix-sc:uname_item/unix-sc:os_release">
                                        <sch:assert test="not(@datatype) or @datatype='string'">item <sch:value-of select="../@id" /> - datatype attribute for the os_release entity of a uname_item should be 'string'</sch:assert>
                                    </sch:rule>
                                </sch:pattern>
                            </xsd:appinfo>
                        </xsd:annotation>
                    </xsd:element>
                    <xsd:element name="os_version" type="oval-sc:EntityItemStringType" minOccurs="0" maxOccurs="1">
                        <xsd:annotation>
                            <xsd:documentation>This entity specifies the operating system version.  This corresponds to the command uname -v.</xsd:documentation>
                            <xsd:appinfo>
                                <sch:pattern id="unameitemos_version" xmlns:sch="http://purl.oclc.org/dsdl/schematron">
                                    <sch:rule context="unix-sc:uname_item/unix-sc:os_version">
                                        <sch:assert test="not(@datatype) or @datatype='string'">item <sch:value-of select="../@id" /> - datatype attribute for the os_version entity of a uname_item should be 'string'</sch:assert>
                                    </sch:rule>
                                </sch:pattern>
                            </xsd:appinfo>
                        </xsd:annotation>
                    </xsd:element>
                    <xsd:element name="processor_type" type="oval-sc:EntityItemStringType" minOccurs="0" maxOccurs="1">
                        <xsd:annotation>
                            <xsd:documentation>This entity specifies the processor type.  This corresponds to the command uname -p.</xsd:documentation>
                            <xsd:appinfo>
                                <sch:pattern id="unameitemprocessor_type" xmlns:sch="http://purl.oclc.org/dsdl/schematron">
                                    <sch:rule context="unix-sc:uname_item/unix-sc:processor_type">
                                        <sch:assert test="not(@datatype) or @datatype='string'">item <sch:value-of select="../@id" /> - datatype attribute for the processor_type entity of a uname_item should be 'string'</sch:assert>
                                    </sch:rule>
                                </sch:pattern>
                            </xsd:appinfo>
                        </xsd:annotation>
                    </xsd:element>
                </xsd:sequence>
            </xsd:extension>
        </xsd:complexContent>
    </xsd:complexType>
</xsd:element>
Collapse Child Elements:
Name Type Min Occurs Max Occurs
message oval-sc:message 0 1
machine_class unix-sc:machine_class 0 1
node_name unix-sc:node_name 0 1
os_name unix-sc:os_name 0 1
os_release unix-sc:os_release 0 1
os_version unix-sc:os_version 0 1
processor_type unix-sc:processor_type 0 1
Collapse Child Attributes:
Name Type Default Value Use
id oval-sc:id Required
status oval-sc:status exists Optional
Collapse Derivation Tree:
Collapse References:
oval-sc:item