Definition Type: Element
Name: user_state
Namespace: http://oval.mitre.org/XMLSchema/oval-definitions-5#windows
Type: oval-def:StateType
Containing Schema: windows-definitions-schema.xsd
Abstract
Documentation:
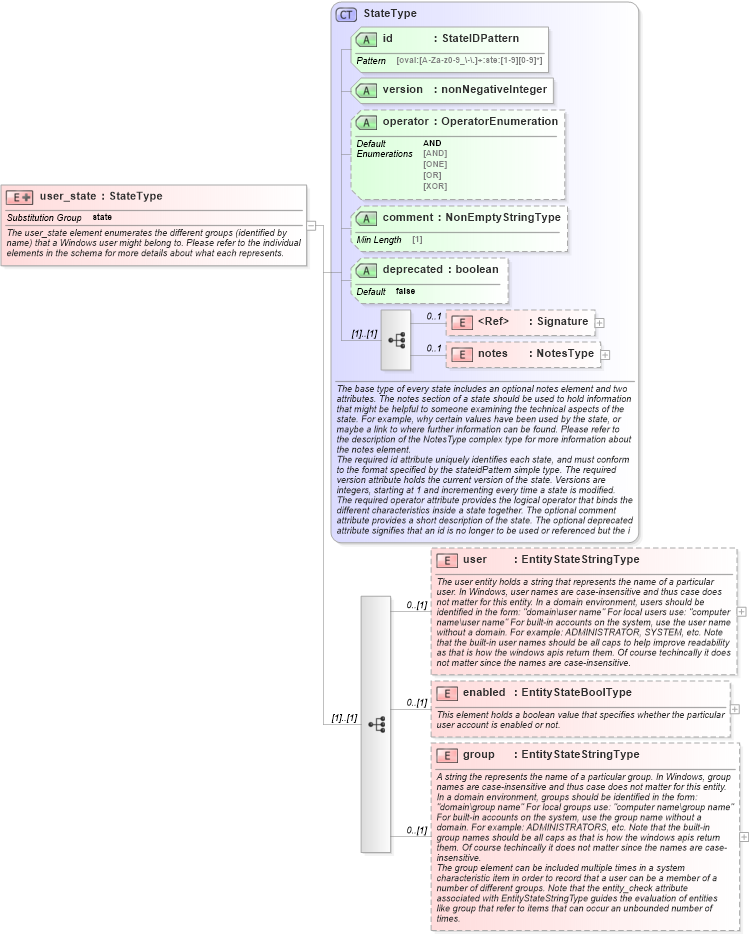
The user_state element enumerates the different groups (identified by name) that a Windows user might belong to. Please refer to the individual elements in the schema for more details about what each represents.
Collapse XSD Schema Diagram:
Drilldown into group in schema windows-definitions-schema_xsd Drilldown into enabled in schema windows-definitions-schema_xsd Drilldown into user in schema windows-definitions-schema_xsd Drilldown into notes in schema oval-definitions-schema_xsd Drilldown into Signature in schema xmldsig-core-schema_xsd Drilldown into deprecated in schema oval-definitions-schema_xsd Drilldown into comment in schema oval-definitions-schema_xsd Drilldown into operator in schema oval-definitions-schema_xsd Drilldown into version in schema oval-definitions-schema_xsd Drilldown into id in schema oval-definitions-schema_xsd Drilldown into StateType in schema oval-definitions-schema_xsdXSD Diagram of user_state in schema windows-definitions-schema_xsd (Open Vulnerability and Assessment Language (OVAL®))
Collapse XSD Schema Code:
<xsd:element name="user_state" substitutionGroup="oval-def:state">
    <xsd:annotation>
        <xsd:documentation>The user_state element enumerates the different groups (identified by name) that a Windows user might belong to. Please refer to the individual elements in the schema for more details about what each represents.</xsd:documentation>
    </xsd:annotation>
    <xsd:complexType>
        <xsd:complexContent>
            <xsd:extension base="oval-def:StateType">
                <xsd:sequence>
                    <xsd:element name="user" type="oval-def:EntityStateStringType" minOccurs="0">
                        <xsd:annotation>
                            <xsd:documentation>The user entity holds a string that represents the name of a particular user. In Windows, user names are case-insensitive and thus case does not matter for this entity. In a domain environment, users should be identified in the form: "domain\user name" For local users use: "computer name\user name" For built-in accounts on the system, use the user name without a domain. For example: ADMINISTRATOR, SYSTEM, etc. Note that the built-in user names should be all caps to help improve readability as that is how the windows apis return them. Of course techincally it does not matter since the names are case-insensitive.</xsd:documentation>
                            <xsd:appinfo>
                                <sch:pattern id="usersteuser" xmlns:sch="http://purl.oclc.org/dsdl/schematron">
                                    <sch:rule context="win-def:user_state/win-def:user">
                                        <sch:assert test="not(@datatype) or @datatype='string'">
                                            <sch:value-of select="../@id" /> - datatype attribute for the user entity of a user_state should be 'string'</sch:assert>
                                    </sch:rule>
                                </sch:pattern>
                            </xsd:appinfo>
                        </xsd:annotation>
                    </xsd:element>
                    <xsd:element name="enabled" type="oval-def:EntityStateBoolType" minOccurs="0">
                        <xsd:annotation>
                            <xsd:documentation>This element holds a boolean value that specifies whether the particular user account is enabled or not.</xsd:documentation>
                            <xsd:appinfo>
                                <sch:pattern id="usersteenabled" xmlns:sch="http://purl.oclc.org/dsdl/schematron">
                                    <sch:rule context="win-def:user_state/win-def:enabled">
                                        <sch:assert test="@datatype='boolean'">
                                            <sch:value-of select="../@id" /> - datatype attribute for the enabled entity of a user_state should be 'boolean'</sch:assert>
                                    </sch:rule>
                                </sch:pattern>
                            </xsd:appinfo>
                        </xsd:annotation>
                    </xsd:element>
                    <xsd:element name="group" type="oval-def:EntityStateStringType" minOccurs="0">
                        <xsd:annotation>
                            <xsd:documentation>A string the represents the name of a particular group. In Windows, group names are case-insensitive and thus case does not matter for this entity. In a domain environment, groups should be identified in the form: "domain\group name" For local groups use: "computer name\group name" For built-in accounts on the system, use the group name without a domain. For example: ADMINISTRATORS, etc. Note that the built-in group names should be all caps as that is how the windows apis return them. Of course techincally it does not matter since the names are case-insensitive.</xsd:documentation>
                            <xsd:documentation>The group element can be included multiple times in a system characteristic item in order to record that a user can be a member of a number of different groups. Note that the entity_check attribute associated with EntityStateStringType guides the evaluation of entities like group that refer to items that can occur an unbounded number of times.</xsd:documentation>
                            <xsd:appinfo>
                                <sch:pattern id="userstegroup" xmlns:sch="http://purl.oclc.org/dsdl/schematron">
                                    <sch:rule context="win-def:user_state/win-def:group">
                                        <sch:assert test="not(@datatype) or @datatype='string'">
                                            <sch:value-of select="../@id" /> - datatype attribute for the group entity of a user_state should be 'string'</sch:assert>
                                    </sch:rule>
                                </sch:pattern>
                            </xsd:appinfo>
                        </xsd:annotation>
                    </xsd:element>
                </xsd:sequence>
            </xsd:extension>
        </xsd:complexContent>
    </xsd:complexType>
</xsd:element>
Collapse Child Elements:
Name Type Min Occurs Max Occurs
Signature ds:Signature 0 1
notes oval-def:notes 0 1
user win-def:user 0 (1)
enabled win-def:enabled 0 (1)
group win-def:group 0 (1)
Collapse Child Attributes:
Name Type Default Value Use
id oval-def:id Required
version oval-def:version Required
operator oval-def:operator AND Optional
comment oval-def:comment Optional
deprecated oval-def:deprecated false Optional
Collapse Derivation Tree:
Collapse References:
oval-def:state