Definition Type: Element
Name: version_item
Namespace: http://oval.mitre.org/XMLSchema/oval-system-characteristics-5#ios
Type: oval-sc:ItemType
Containing Schema: ios-system-characteristics-schema.xsd
Abstract
Documentation:
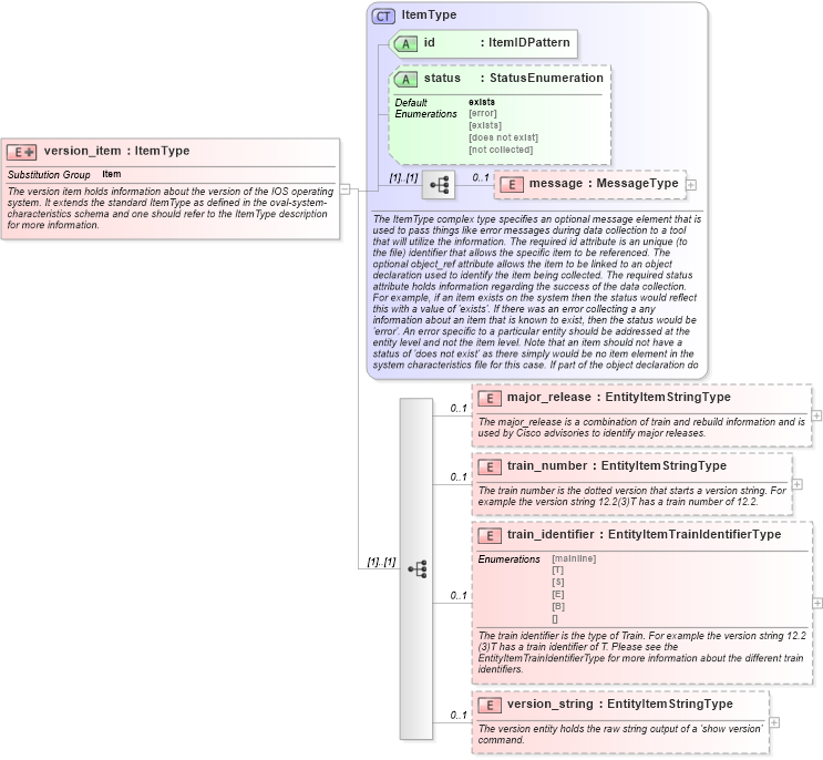
The version item holds information about the version of the IOS operating system. It extends the standard ItemType as defined in the oval-system-characteristics schema and one should refer to the ItemType description for more information.
Collapse XSD Schema Diagram:
Drilldown into version_string in schema ios-system-characteristics-schema_xsd Drilldown into train_identifier in schema ios-system-characteristics-schema_xsd Drilldown into train_number in schema ios-system-characteristics-schema_xsd Drilldown into major_release in schema ios-system-characteristics-schema_xsd Drilldown into message in schema oval-system-characteristics-schema_xsd Drilldown into status in schema oval-system-characteristics-schema_xsd Drilldown into id in schema oval-system-characteristics-schema_xsd Drilldown into ItemType in schema oval-system-characteristics-schema_xsdXSD Diagram of version_item in schema ios-system-characteristics-schema_xsd (Open Vulnerability and Assessment Language (OVAL®))
Collapse XSD Schema Code:
<xsd:element name="version_item" substitutionGroup="oval-sc:item">
    <xsd:annotation>
        <xsd:documentation>The version item holds information about the version of the IOS operating system. It extends the standard ItemType as defined in the oval-system-characteristics schema and one should refer to the ItemType description for more information.</xsd:documentation>
    </xsd:annotation>
    <xsd:complexType>
        <xsd:complexContent>
            <xsd:extension base="oval-sc:ItemType">
                <xsd:sequence>
                    <xsd:element name="major_release" type="oval-sc:EntityItemStringType" minOccurs="0" maxOccurs="1">
                        <xsd:annotation>
                            <xsd:documentation>The major_release is a combination of train and rebuild information and is used by Cisco advisories to identify major releases.</xsd:documentation>
                            <xsd:appinfo>
                                <sch:pattern id="iosversionitemmajor_release" xmlns:sch="http://purl.oclc.org/dsdl/schematron">
                                    <sch:rule context="ios-sc:version_item/ios-sc:major_release">
                                        <sch:assert test="not(@datatype) or @datatype='string'">item <sch:value-of select="../@id" /> - datatype attribute for the major_release entity of a version_item should be 'string'</sch:assert>
                                    </sch:rule>
                                </sch:pattern>
                            </xsd:appinfo>
                        </xsd:annotation>
                    </xsd:element>
                    <xsd:element name="train_number" type="oval-sc:EntityItemStringType" minOccurs="0" maxOccurs="1">
                        <xsd:annotation>
                            <xsd:documentation>The train number is the dotted version that starts a version string. For example the version string 12.2(3)T has a train number of 12.2.</xsd:documentation>
                            <xsd:appinfo>
                                <sch:pattern id="iosversionitemtrain_number" xmlns:sch="http://purl.oclc.org/dsdl/schematron">
                                    <sch:rule context="ios-sc:version_item/ios-sc:train_number">
                                        <sch:assert test="not(@datatype) or @datatype='string'">item <sch:value-of select="../@id" /> - datatype attribute for the train_number entity of a version_item should be 'string'</sch:assert>
                                    </sch:rule>
                                </sch:pattern>
                            </xsd:appinfo>
                        </xsd:annotation>
                    </xsd:element>
                    <xsd:element name="train_identifier" type="ios-sc:EntityItemTrainIdentifierType" minOccurs="0" maxOccurs="1">
                        <xsd:annotation>
                            <xsd:documentation>The train identifier is the type of Train. For example the version string 12.2(3)T has a train identifier of T. Please see the EntityItemTrainIdentifierType for more information about the different train identifiers.</xsd:documentation>
                            <xsd:appinfo>
                                <sch:pattern id="iosversionitemtrain_identifier" xmlns:sch="http://purl.oclc.org/dsdl/schematron">
                                    <sch:rule context="ios-sc:version_item/ios-sc:train_identifier">
                                        <sch:assert test="not(@datatype) or @datatype='string'">item <sch:value-of select="../@id" /> - datatype attribute for the train_identifier entity of a version_item should be 'string'</sch:assert>
                                    </sch:rule>
                                </sch:pattern>
                            </xsd:appinfo>
                        </xsd:annotation>
                    </xsd:element>
                    <xsd:element name="version_string" type="oval-sc:EntityItemStringType" minOccurs="0" maxOccurs="1">
                        <xsd:annotation>
                            <xsd:documentation>The version entity holds the raw string output of a 'show version' command.</xsd:documentation>
                            <xsd:appinfo>
                                <sch:pattern id="iosversionitemversion_string" xmlns:sch="http://purl.oclc.org/dsdl/schematron">
                                    <sch:rule context="ios-sc:version_item/ios-sc:version_string">
                                        <sch:assert test="not(@datatype) or @datatype='ios_version'">item <sch:value-of select="../@id" /> - datatype attribute for the version_string entity of a version_item should be 'ios_version'</sch:assert>
                                    </sch:rule>
                                </sch:pattern>
                            </xsd:appinfo>
                        </xsd:annotation>
                    </xsd:element>
                </xsd:sequence>
            </xsd:extension>
        </xsd:complexContent>
    </xsd:complexType>
</xsd:element>
Collapse Child Elements:
Name Type Min Occurs Max Occurs
message oval-sc:message 0 1
major_release ios-sc:major_release 0 1
train_number ios-sc:train_number 0 1
train_identifier ios-sc:train_identifier 0 1
version_string ios-sc:version_string 0 1
Collapse Child Attributes:
Name Type Default Value Use
id oval-sc:id Required
status oval-sc:status exists Optional
Collapse Derivation Tree:
Collapse References:
oval-sc:item