Definition Type: Element
Name: wmi_object
Namespace: http://oval.mitre.org/XMLSchema/oval-definitions-5#windows
Type: oval-def:ObjectType
Containing Schema: windows-definitions-schema.xsd
Abstract
Collapse XSD Schema Diagram:
Drilldown into wql in schema windows-definitions-schema_xsd Drilldown into namespace in schema windows-definitions-schema_xsd Drilldown into set in schema oval-definitions-schema_xsd Drilldown into notes in schema oval-definitions-schema_xsd Drilldown into Signature in schema xmldsig-core-schema_xsd Drilldown into deprecated in schema oval-definitions-schema_xsd Drilldown into comment in schema oval-definitions-schema_xsd Drilldown into version in schema oval-definitions-schema_xsd Drilldown into id in schema oval-definitions-schema_xsd Drilldown into ObjectType in schema oval-definitions-schema_xsdXSD Diagram of wmi_object in schema windows-definitions-schema_xsd (Open Vulnerability and Assessment Language (OVAL®))
Collapse XSD Schema Code:
<xsd:element name="wmi_object" substitutionGroup="oval-def:object">
    <xsd:annotation>
        <xsd:documentation />
    </xsd:annotation>
    <xsd:complexType>
        <xsd:complexContent>
            <xsd:extension base="oval-def:ObjectType">
                <xsd:sequence>
                    <xsd:choice>
                        <xsd:element ref="oval-def:set" minOccurs="0" />
                        <xsd:sequence minOccurs="0">
                            <xsd:element name="namespace" type="oval-def:EntityObjectStringType">
                                <xsd:annotation>
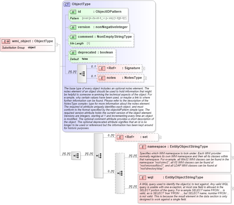
                                    <xsd:documentation>Specifies which WMI namespace to look under. Each WMI provider normally registers its own WMI namespace and then all its classes within that namespace. For example, all Win32 WMI classes can be found in the namespace "root\cimv2", all IIS WMI classes can be found at "root\microsoftiisv2", and all LDAP WMI classes can be found at "root\directory\ldap".</xsd:documentation>
                                    <xsd:appinfo>
                                        <sch:pattern id="wmiobjnamespace" xmlns:sch="http://purl.oclc.org/dsdl/schematron">
                                            <sch:rule context="win-def:wmi_object/win-def:namespace">
                                                <sch:assert test="not(@datatype) or @datatype='string'">
                                                    <sch:value-of select="../@id" /> - datatype attribute for the namespace entity of a wmi_object should be 'string'</sch:assert>
                                            </sch:rule>
                                        </sch:pattern>
                                    </xsd:appinfo>
                                </xsd:annotation>
                            </xsd:element>
                            <xsd:element name="wql" type="oval-def:EntityObjectStringType">
                                <xsd:annotation>
                                    <xsd:documentation>A WQL query used to identify the object(s) to test against. Any valid WQL query is usable with one exception, at most one field is allowed in the SELECT portion of the query. For example SELECT name FROM ... is valid, as is SELECT 'true' FROM ..., but SELECT name, number FROM ... is not valid. This is because the result element in the data section is only designed to work against a single field.</xsd:documentation>
                                    <xsd:appinfo>
                                        <sch:pattern id="wmiobjwql" xmlns:sch="http://purl.oclc.org/dsdl/schematron">
                                            <sch:rule context="win-def:wmi_object/win-def:wql">
                                                <sch:assert test="not(@datatype) or @datatype='string'">
                                                    <sch:value-of select="../@id" /> - datatype attribute for the wql entity of a wmi_object should be 'string'</sch:assert>
                                            </sch:rule>
                                        </sch:pattern>
                                    </xsd:appinfo>
                                </xsd:annotation>
                            </xsd:element>
                        </xsd:sequence>
                    </xsd:choice>
                </xsd:sequence>
            </xsd:extension>
        </xsd:complexContent>
    </xsd:complexType>
</xsd:element>
Collapse Child Elements:
Name Type Min Occurs Max Occurs
Signature ds:Signature 0 1
notes oval-def:notes 0 1
set oval-def:set 0 (1)
namespace win-def:namespace (1) (1)
wql win-def:wql (1) (1)
Collapse Child Attributes:
Name Type Default Value Use
id oval-def:id Required
version oval-def:version Required
comment oval-def:comment Optional
deprecated oval-def:deprecated false Optional
Collapse Derivation Tree:
Collapse References:
oval-def:object