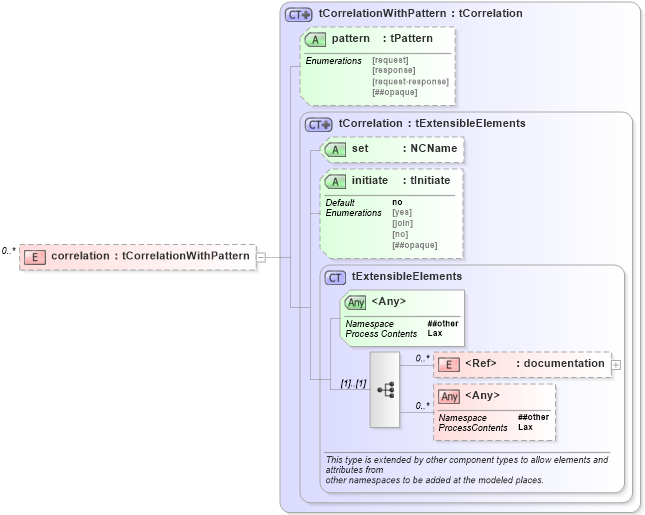
Definition Type: Element
Name: correlation
Namespace: http://docs.oasis-open.org/wsbpel/2.0/process/abstract
Type: xsd-derived:tCorrelationWithPattern
Containing Schema: ws-bpel_abstract_common_base.xsd
MinOccurs 0
MaxOccurs unbounded
Abstract
Collapse XSD Schema Diagram:
Drilldown into documentation in schema ws-bpel_abstract_common_base_xsd Drilldown into tExtensibleElements in schema ws-bpel_abstract_common_base_xsd Drilldown into initiate in schema ws-bpel_abstract_common_base_xsd Drilldown into set in schema ws-bpel_abstract_common_base_xsd Drilldown into tCorrelation in schema ws-bpel_abstract_common_base_xsd Drilldown into pattern in schema ws-bpel_abstract_common_base_xsd Drilldown into tCorrelationWithPattern in schema ws-bpel_abstract_common_base_xsdXSD Diagram of correlation in schema ws-bpel_abstract_common_base_xsd (OASIS Web Services Business Process Execution Language (WSBPEL) TC)
Collapse XSD Schema Code:
<xsd:element name="correlation" type="tCorrelationWithPattern" minOccurs="0" maxOccurs="unbounded" />
Collapse Child Elements:
Name Type Min Occurs Max Occurs
documentation xsd-derived:documentation 0 unbounded
<xs:any> Allowed namespace: '##other' 0 unbounded
Collapse Child Attributes:
Name Type Default Value Use
set xsd-derived:set Optional
initiate xsd-derived:initiate no (Optional)
pattern xsd-derived:pattern (Optional)
<anyAttribute> Allowed namespace: '##other'
Collapse Derivation Tree: