Definition Type: Element
Name: onEvent
Namespace: http://docs.oasis-open.org/wsbpel/2.0/process/abstract
Type: xsd-derived:tOnEvent
Containing Schema: ws-bpel_abstract_common_base.xsd
Abstract
Collapse XSD Schema Diagram:
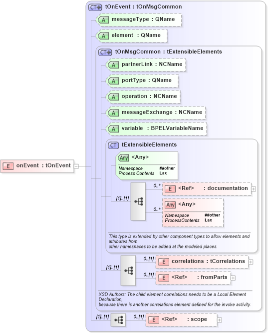
Drilldown into scope in schema ws-bpel_abstract_common_base_xsd Drilldown into fromParts in schema ws-bpel_abstract_common_base_xsd Drilldown into correlations in schema ws-bpel_abstract_common_base_xsd Drilldown into documentation in schema ws-bpel_abstract_common_base_xsd Drilldown into tExtensibleElements in schema ws-bpel_abstract_common_base_xsd Drilldown into variable in schema ws-bpel_abstract_common_base_xsd Drilldown into messageExchange in schema ws-bpel_abstract_common_base_xsd Drilldown into operation in schema ws-bpel_abstract_common_base_xsd Drilldown into portType in schema ws-bpel_abstract_common_base_xsd Drilldown into partnerLink in schema ws-bpel_abstract_common_base_xsd Drilldown into tOnMsgCommon in schema ws-bpel_abstract_common_base_xsd Drilldown into element in schema ws-bpel_abstract_common_base_xsd Drilldown into messageType in schema ws-bpel_abstract_common_base_xsd Drilldown into tOnEvent in schema ws-bpel_abstract_common_base_xsdXSD Diagram of onEvent in schema ws-bpel_abstract_common_base_xsd (OASIS Web Services Business Process Execution Language (WSBPEL) TC)
Collapse XSD Schema Code:
<xsd:element name="onEvent" type="tOnEvent" />
Collapse Child Elements:
Name Type Min Occurs Max Occurs
documentation xsd-derived:documentation 0 unbounded
correlations xsd-derived:correlations 0 (1)
fromParts xsd-derived:fromParts 0 (1)
scope xsd-derived:scope 0 (1)
<xs:any> Allowed namespace: '##other' 0 unbounded
Collapse Child Attributes:
Name Type Default Value Use
partnerLink xsd-derived:partnerLink Optional
portType xsd-derived:portType Optional
operation xsd-derived:operation Optional
messageExchange xsd-derived:messageExchange Optional
variable xsd-derived:variable Optional
messageType xsd-derived:messageType Optional
element xsd-derived:element Optional
<anyAttribute> Allowed namespace: '##other'
Collapse Derivation Tree: