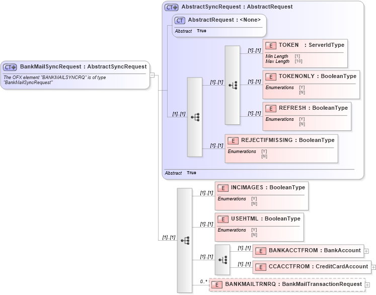
Definition Type: ComplexType
Name: BankMailSyncRequest
Namespace: http://ofx.net/types/2003/04
Type: ofx:AbstractSyncRequest
Containing Schema: OFX_Banking_Message_Wrappers.xsd
Abstract
Documentation:
The OFX element "BANKMAILSYNCRQ" is of type "BankMailSyncRequest"
Collapse XSD Schema Diagram:
Drilldown into BANKMAILTRNRQ in schema ofx_banking_message_wrappers_xsd Drilldown into CCACCTFROM in schema ofx_banking_message_wrappers_xsd Drilldown into BANKACCTFROM in schema ofx_banking_message_wrappers_xsd Drilldown into USEHTML in schema ofx_banking_message_wrappers_xsd Drilldown into INCIMAGES in schema ofx_banking_message_wrappers_xsd Drilldown into REJECTIFMISSING in schema ofx_common_xsd Drilldown into REFRESH in schema ofx_common_xsd Drilldown into TOKENONLY in schema ofx_common_xsd Drilldown into TOKEN in schema ofx_common_xsd Drilldown into AbstractRequest in schema ofx_common_xsd Drilldown into AbstractSyncRequest in schema ofx_common_xsdXSD Diagram of BankMailSyncRequest in schema ofx_banking_message_wrappers_xsd (OFX - Open Financial Exchange)
Collapse XSD Schema Code:
<xsd:complexType name="BankMailSyncRequest">
    <xsd:annotation>
        <xsd:documentation>
        The OFX element "BANKMAILSYNCRQ" is of type "BankMailSyncRequest"
      </xsd:documentation>
    </xsd:annotation>
    <xsd:complexContent>
        <xsd:extension base="ofx:AbstractSyncRequest">
            <xsd:sequence>
                <xsd:element name="INCIMAGES" type="ofx:BooleanType" />
                <xsd:element name="USEHTML" type="ofx:BooleanType" />
                <xsd:choice>
                    <xsd:element name="BANKACCTFROM" type="ofx:BankAccount" />
                    <xsd:element name="CCACCTFROM" type="ofx:CreditCardAccount" />
                </xsd:choice>
                <xsd:element name="BANKMAILTRNRQ" type="ofx:BankMailTransactionRequest" minOccurs="0" maxOccurs="unbounded" />
            </xsd:sequence>
        </xsd:extension>
    </xsd:complexContent>
</xsd:complexType>
Collapse Child Elements:
Name Type Min Occurs Max Occurs
TOKEN ofx:TOKEN (1) (1)
TOKENONLY ofx:TOKENONLY (1) (1)
REFRESH ofx:REFRESH (1) (1)
REJECTIFMISSING ofx:REJECTIFMISSING (1) (1)
INCIMAGES ofx:INCIMAGES (1) (1)
USEHTML ofx:USEHTML (1) (1)
BANKACCTFROM ofx:BANKACCTFROM (1) (1)
CCACCTFROM ofx:CCACCTFROM (1) (1)
BANKMAILTRNRQ ofx:BANKMAILTRNRQ 0 unbounded
Collapse Derivation Tree:
Collapse References:
ofx:BANKMAILSYNCRQ, ofx:BANKMAILSYNCRQ, ofx:BANKMAILSYNCRQ