Definition Type: ComplexType
Name: BillerInfo
Namespace: http://ofx.net/types/2003/04
Containing Schema: OFX_BillerDirectory.xsd
Abstract
Documentation:
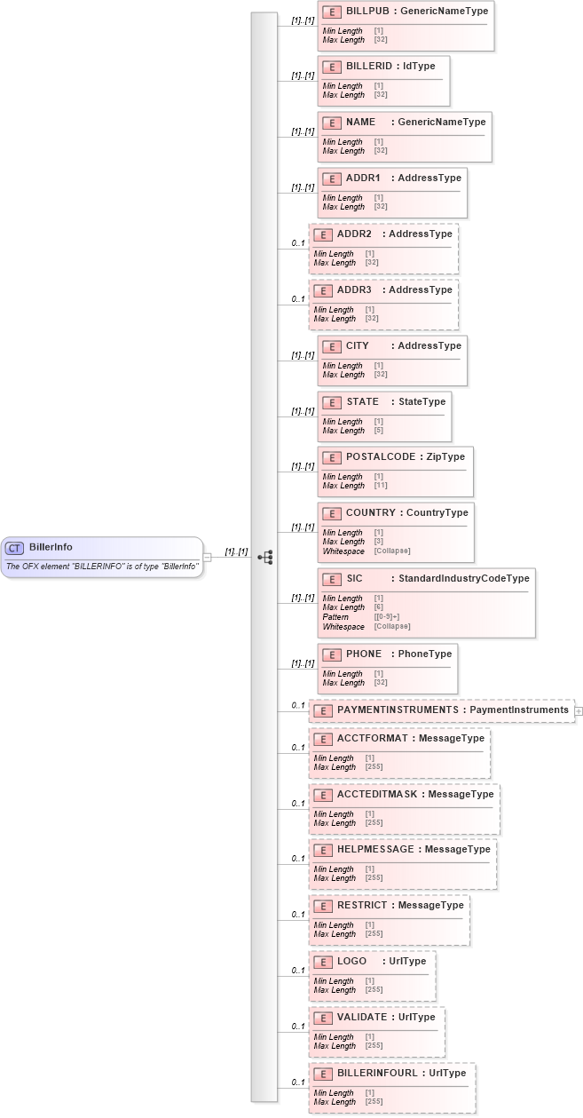
The OFX element "BILLERINFO" is of type "BillerInfo"
Collapse XSD Schema Diagram:
Drilldown into BILLERINFOURL in schema ofx_billerdirectory_xsd Drilldown into VALIDATE in schema ofx_billerdirectory_xsd Drilldown into LOGO in schema ofx_billerdirectory_xsd Drilldown into RESTRICT in schema ofx_billerdirectory_xsd Drilldown into HELPMESSAGE in schema ofx_billerdirectory_xsd Drilldown into ACCTEDITMASK in schema ofx_billerdirectory_xsd Drilldown into ACCTFORMAT in schema ofx_billerdirectory_xsd Drilldown into PAYMENTINSTRUMENTS in schema ofx_billerdirectory_xsd Drilldown into PHONE in schema ofx_billerdirectory_xsd Drilldown into SIC in schema ofx_billerdirectory_xsd Drilldown into COUNTRY in schema ofx_billerdirectory_xsd Drilldown into POSTALCODE in schema ofx_billerdirectory_xsd Drilldown into STATE in schema ofx_billerdirectory_xsd Drilldown into CITY in schema ofx_billerdirectory_xsd Drilldown into ADDR3 in schema ofx_billerdirectory_xsd Drilldown into ADDR2 in schema ofx_billerdirectory_xsd Drilldown into ADDR1 in schema ofx_billerdirectory_xsd Drilldown into NAME in schema ofx_billerdirectory_xsd Drilldown into BILLERID in schema ofx_billerdirectory_xsd Drilldown into BILLPUB in schema ofx_billerdirectory_xsdXSD Diagram of BillerInfo in schema ofx_billerdirectory_xsd (OFX - Open Financial Exchange)
Collapse XSD Schema Code:
<xsd:complexType name="BillerInfo">
    <xsd:annotation>
        <xsd:documentation>
        The OFX element "BILLERINFO" is of type "BillerInfo"
      </xsd:documentation>
    </xsd:annotation>
    <xsd:sequence>
        <xsd:element name="BILLPUB" type="ofx:GenericNameType" />
        <xsd:element name="BILLERID" type="ofx:IdType" />
        <xsd:element name="NAME" type="ofx:GenericNameType" />
        <xsd:element name="ADDR1" type="ofx:AddressType" />
        <xsd:element name="ADDR2" type="ofx:AddressType" minOccurs="0" maxOccurs="1" />
        <xsd:element name="ADDR3" type="ofx:AddressType" minOccurs="0" maxOccurs="1" />
        <xsd:element name="CITY" type="ofx:AddressType" />
        <xsd:element name="STATE" type="ofx:StateType" />
        <xsd:element name="POSTALCODE" type="ofx:ZipType" />
        <xsd:element name="COUNTRY" type="ofx:CountryType" />
        <xsd:element name="SIC" type="ofx:StandardIndustryCodeType" />
        <xsd:element name="PHONE" type="ofx:PhoneType" />
        <xsd:element name="PAYMENTINSTRUMENTS" type="ofx:PaymentInstruments" minOccurs="0" maxOccurs="1" />
        <xsd:element name="ACCTFORMAT" type="ofx:MessageType" minOccurs="0" maxOccurs="1" />
        <xsd:element name="ACCTEDITMASK" type="ofx:MessageType" minOccurs="0" maxOccurs="1" />
        <xsd:element name="HELPMESSAGE" type="ofx:MessageType" minOccurs="0" maxOccurs="1" />
        <xsd:element name="RESTRICT" type="ofx:MessageType" minOccurs="0" maxOccurs="1" />
        <xsd:element name="LOGO" type="ofx:UrlType" minOccurs="0" maxOccurs="1" />
        <xsd:element name="VALIDATE" type="ofx:UrlType" minOccurs="0" maxOccurs="1" />
        <xsd:element name="BILLERINFOURL" type="ofx:UrlType" minOccurs="0" maxOccurs="1" />
    </xsd:sequence>
</xsd:complexType>
Collapse Child Elements:
Name Type Min Occurs Max Occurs
BILLPUB ofx:BILLPUB (1) (1)
BILLERID ofx:BILLERID (1) (1)
NAME ofx:NAME (1) (1)
ADDR1 ofx:ADDR1 (1) (1)
ADDR2 ofx:ADDR2 0 1
ADDR3 ofx:ADDR3 0 1
CITY ofx:CITY (1) (1)
STATE ofx:STATE (1) (1)
POSTALCODE ofx:POSTALCODE (1) (1)
COUNTRY ofx:COUNTRY (1) (1)
SIC ofx:SIC (1) (1)
PHONE ofx:PHONE (1) (1)
PAYMENTINSTRUMENTS ofx:PAYMENTINSTRUMENTS 0 1
ACCTFORMAT ofx:ACCTFORMAT 0 1
ACCTEDITMASK ofx:ACCTEDITMASK 0 1
HELPMESSAGE ofx:HELPMESSAGE 0 1
RESTRICT ofx:RESTRICT 0 1
LOGO ofx:LOGO 0 1
VALIDATE ofx:VALIDATE 0 1
BILLERINFOURL ofx:BILLERINFOURL 0 1
Collapse Derivation Tree:
Collapse References:
ofx:BILLERINFO