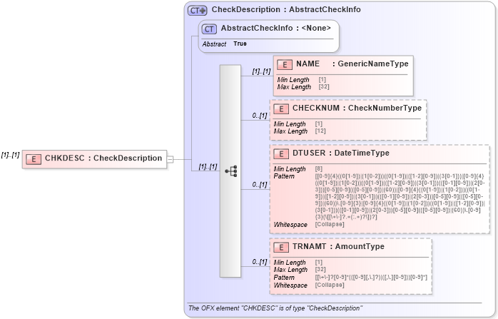
Definition Type: Element
Name: CHKDESC
Namespace: http://ofx.net/types/2003/04
Type: ofx:CheckDescription
Containing Schema: OFX_Banking_Messages.xsd
MinOccurs (1)
MaxOccurs (1)
Abstract
Collapse XSD Schema Diagram:
Drilldown into TRNAMT in schema ofx_banking_xsd Drilldown into DTUSER in schema ofx_banking_xsd Drilldown into CHECKNUM in schema ofx_banking_xsd Drilldown into NAME in schema ofx_banking_xsd Drilldown into AbstractCheckInfo in schema ofx_banking_xsd Drilldown into CheckDescription in schema ofx_banking_xsdXSD Diagram of CHKDESC in schema ofx_banking_messages_xsd (OFX - Open Financial Exchange)
Collapse XSD Schema Code:
<xsd:element name="CHKDESC" type="ofx:CheckDescription" />
Collapse Child Elements:
Name Type Min Occurs Max Occurs
NAME ofx:NAME (1) (1)
CHECKNUM ofx:CHECKNUM 0 (1)
DTUSER ofx:DTUSER 0 (1)
TRNAMT ofx:TRNAMT 0 (1)
Collapse Derivation Tree: