Definition Type: ComplexType
Name: CreditCardClosing
Namespace: http://ofx.net/types/2003/04
Containing Schema: OFX_CreditCard.xsd
Abstract
Documentation:
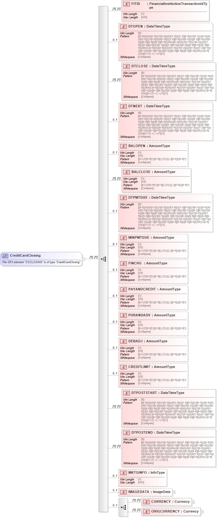
The OFX element "CCCLOSING" is of type "CreditCardClosing"
Collapse XSD Schema Diagram:
Drilldown into ORIGCURRENCY in schema ofx_creditcard_xsd Drilldown into CURRENCY in schema ofx_creditcard_xsd Drilldown into IMAGEDATA in schema ofx_creditcard_xsd Drilldown into MKTGINFO in schema ofx_creditcard_xsd Drilldown into DTPOSTEND in schema ofx_creditcard_xsd Drilldown into DTPOSTSTART in schema ofx_creditcard_xsd Drilldown into CREDITLIMIT in schema ofx_creditcard_xsd Drilldown into DEBADJ in schema ofx_creditcard_xsd Drilldown into PURANDADV in schema ofx_creditcard_xsd Drilldown into PAYANDCREDIT in schema ofx_creditcard_xsd Drilldown into FINCHG in schema ofx_creditcard_xsd Drilldown into MINPMTDUE in schema ofx_creditcard_xsd Drilldown into DTPMTDUE in schema ofx_creditcard_xsd Drilldown into BALCLOSE in schema ofx_creditcard_xsd Drilldown into BALOPEN in schema ofx_creditcard_xsd Drilldown into DTNEXT in schema ofx_creditcard_xsd Drilldown into DTCLOSE in schema ofx_creditcard_xsd Drilldown into DTOPEN in schema ofx_creditcard_xsd Drilldown into FITID in schema ofx_creditcard_xsdXSD Diagram of CreditCardClosing in schema ofx_creditcard_xsd (OFX - Open Financial Exchange)
Collapse XSD Schema Code:
<xsd:complexType name="CreditCardClosing">
    <xsd:annotation>
        <xsd:documentation>
        The OFX element "CCCLOSING" is of type "CreditCardClosing"
      </xsd:documentation>
    </xsd:annotation>
    <xsd:sequence>
        <xsd:element name="FITID" type="ofx:FinancialInstitutionTransactionIdType" />
        <xsd:element name="DTOPEN" type="ofx:DateTimeType" minOccurs="0" maxOccurs="1" />
        <xsd:element name="DTCLOSE" type="ofx:DateTimeType" />
        <xsd:element name="DTNEXT" type="ofx:DateTimeType" minOccurs="0" maxOccurs="1" />
        <xsd:element name="BALOPEN" type="ofx:AmountType" minOccurs="0" maxOccurs="1" />
        <xsd:element name="BALCLOSE" type="ofx:AmountType" />
        <xsd:element name="DTPMTDUE" type="ofx:DateTimeType" minOccurs="0" maxOccurs="1" />
        <xsd:element name="MINPMTDUE" type="ofx:AmountType" minOccurs="0" maxOccurs="1" />
        <xsd:element name="FINCHG" type="ofx:AmountType" minOccurs="0" maxOccurs="1" />
        <xsd:element name="PAYANDCREDIT" type="ofx:AmountType" minOccurs="0" maxOccurs="1" />
        <xsd:element name="PURANDADV" type="ofx:AmountType" minOccurs="0" maxOccurs="1" />
        <xsd:element name="DEBADJ" type="ofx:AmountType" minOccurs="0" maxOccurs="1" />
        <xsd:element name="CREDITLIMIT" type="ofx:AmountType" minOccurs="0" maxOccurs="1" />
        <xsd:element name="DTPOSTSTART" type="ofx:DateTimeType" />
        <xsd:element name="DTPOSTEND" type="ofx:DateTimeType" />
        <xsd:element name="MKTGINFO" type="ofx:InfoType" minOccurs="0" maxOccurs="1" />
        <xsd:element name="IMAGEDATA" type="ofx:ImageData" minOccurs="0" maxOccurs="1" />
        <xsd:choice minOccurs="0" maxOccurs="1">
            <xsd:element name="CURRENCY" type="ofx:Currency" />
            <xsd:element name="ORIGCURRENCY" type="ofx:Currency" />
        </xsd:choice>
    </xsd:sequence>
</xsd:complexType>
Collapse Child Elements:
Name Type Min Occurs Max Occurs
FITID ofx:FITID (1) (1)
DTOPEN ofx:DTOPEN 0 1
DTCLOSE ofx:DTCLOSE (1) (1)
DTNEXT ofx:DTNEXT 0 1
BALOPEN ofx:BALOPEN 0 1
BALCLOSE ofx:BALCLOSE (1) (1)
DTPMTDUE ofx:DTPMTDUE 0 1
MINPMTDUE ofx:MINPMTDUE 0 1
FINCHG ofx:FINCHG 0 1
PAYANDCREDIT ofx:PAYANDCREDIT 0 1
PURANDADV ofx:PURANDADV 0 1
DEBADJ ofx:DEBADJ 0 1
CREDITLIMIT ofx:CREDITLIMIT 0 1
DTPOSTSTART ofx:DTPOSTSTART (1) (1)
DTPOSTEND ofx:DTPOSTEND (1) (1)
MKTGINFO ofx:MKTGINFO 0 1
IMAGEDATA ofx:IMAGEDATA 0 1
CURRENCY ofx:CURRENCY (1) (1)
ORIGCURRENCY ofx:ORIGCURRENCY (1) (1)
Collapse Derivation Tree:
Collapse References:
ofx:CCCLOSING