Definition Type: ComplexType
Name: GeneralOpenOrder
Namespace: http://ofx.net/types/2003/04
Containing Schema: OFX_Investment.xsd
Abstract
Documentation:
The OFX element "OO" is of type "GeneralOpenOrder"
Collapse XSD Schema Diagram:
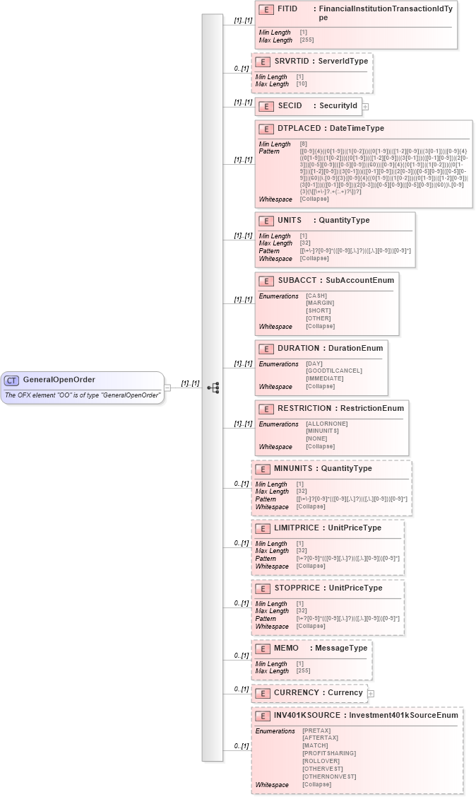
Drilldown into INV401KSOURCE in schema ofx_investment_xsd Drilldown into CURRENCY in schema ofx_investment_xsd Drilldown into MEMO in schema ofx_investment_xsd Drilldown into STOPPRICE in schema ofx_investment_xsd Drilldown into LIMITPRICE in schema ofx_investment_xsd Drilldown into MINUNITS in schema ofx_investment_xsd Drilldown into RESTRICTION in schema ofx_investment_xsd Drilldown into DURATION in schema ofx_investment_xsd Drilldown into SUBACCT in schema ofx_investment_xsd Drilldown into UNITS in schema ofx_investment_xsd Drilldown into DTPLACED in schema ofx_investment_xsd Drilldown into SECID in schema ofx_investment_xsd Drilldown into SRVRTID in schema ofx_investment_xsd Drilldown into FITID in schema ofx_investment_xsdXSD Diagram of GeneralOpenOrder in schema ofx_investment_xsd (OFX - Open Financial Exchange)
Collapse XSD Schema Code:
<xsd:complexType name="GeneralOpenOrder">
    <xsd:annotation>
        <xsd:documentation>
        The OFX element "OO" is of type "GeneralOpenOrder"
      </xsd:documentation>
    </xsd:annotation>
    <xsd:sequence>
        <xsd:element name="FITID" type="ofx:FinancialInstitutionTransactionIdType" />
        <xsd:element name="SRVRTID" type="ofx:ServerIdType" minOccurs="0" />
        <xsd:element name="SECID" type="ofx:SecurityId" />
        <xsd:element name="DTPLACED" type="ofx:DateTimeType" />
        <xsd:element name="UNITS" type="ofx:QuantityType" />
        <xsd:element name="SUBACCT" type="ofx:SubAccountEnum" />
        <xsd:element name="DURATION" type="ofx:DurationEnum" />
        <xsd:element name="RESTRICTION" type="ofx:RestrictionEnum" />
        <xsd:element name="MINUNITS" type="ofx:QuantityType" minOccurs="0" />
        <xsd:element name="LIMITPRICE" type="ofx:UnitPriceType" minOccurs="0" />
        <xsd:element name="STOPPRICE" type="ofx:UnitPriceType" minOccurs="0" />
        <xsd:element name="MEMO" type="ofx:MessageType" minOccurs="0" />
        <xsd:element name="CURRENCY" type="ofx:Currency" minOccurs="0" />
        <xsd:element name="INV401KSOURCE" type="ofx:Investment401kSourceEnum" minOccurs="0" />
    </xsd:sequence>
</xsd:complexType>
Collapse Child Elements:
Name Type Min Occurs Max Occurs
FITID ofx:FITID (1) (1)
SRVRTID ofx:SRVRTID 0 (1)
SECID ofx:SECID (1) (1)
DTPLACED ofx:DTPLACED (1) (1)
UNITS ofx:UNITS (1) (1)
SUBACCT ofx:SUBACCT (1) (1)
DURATION ofx:DURATION (1) (1)
RESTRICTION ofx:RESTRICTION (1) (1)
MINUNITS ofx:MINUNITS 0 (1)
LIMITPRICE ofx:LIMITPRICE 0 (1)
STOPPRICE ofx:STOPPRICE 0 (1)
MEMO ofx:MEMO 0 (1)
CURRENCY ofx:CURRENCY 0 (1)
INV401KSOURCE ofx:INV401KSOURCE 0 (1)
Collapse Derivation Tree:
  • GeneralOpenOrder
Collapse References:
ofx:OO