Definition Type: ComplexType
Name: GeneralSecurityInfo
Namespace: http://ofx.net/types/2003/04
Containing Schema: OFX_SecuritiesList.xsd
Abstract
Documentation:
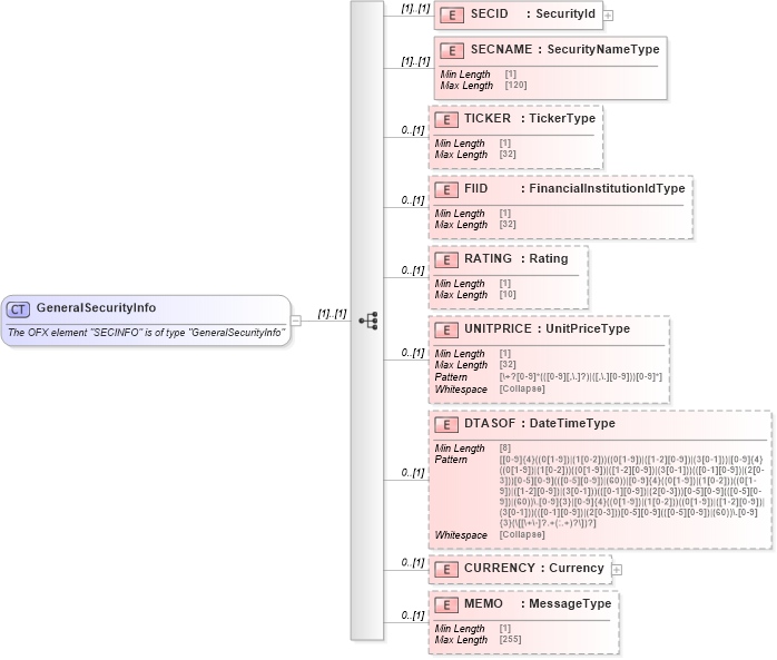
The OFX element "SECINFO" is of type "GeneralSecurityInfo"
Collapse XSD Schema Diagram:
Drilldown into MEMO in schema ofx_securitieslist_xsd Drilldown into CURRENCY in schema ofx_securitieslist_xsd Drilldown into DTASOF in schema ofx_securitieslist_xsd Drilldown into UNITPRICE in schema ofx_securitieslist_xsd Drilldown into RATING in schema ofx_securitieslist_xsd Drilldown into FIID in schema ofx_securitieslist_xsd Drilldown into TICKER in schema ofx_securitieslist_xsd Drilldown into SECNAME in schema ofx_securitieslist_xsd Drilldown into SECID in schema ofx_securitieslist_xsdXSD Diagram of GeneralSecurityInfo in schema ofx_securitieslist_xsd (OFX - Open Financial Exchange)
Collapse XSD Schema Code:
<xsd:complexType name="GeneralSecurityInfo">
    <xsd:annotation>
        <xsd:documentation>
        The OFX element "SECINFO" is of type "GeneralSecurityInfo"
      </xsd:documentation>
    </xsd:annotation>
    <xsd:sequence>
        <xsd:element name="SECID" type="ofx:SecurityId" />
        <xsd:element name="SECNAME" type="ofx:SecurityNameType" />
        <xsd:element name="TICKER" type="ofx:TickerType" minOccurs="0" />
        <xsd:element name="FIID" type="ofx:FinancialInstitutionIdType" minOccurs="0" />
        <xsd:element name="RATING" type="ofx:Rating" minOccurs="0" />
        <xsd:element name="UNITPRICE" type="ofx:UnitPriceType" minOccurs="0" />
        <xsd:element name="DTASOF" type="ofx:DateTimeType" minOccurs="0" />
        <xsd:element name="CURRENCY" type="ofx:Currency" minOccurs="0" />
        <xsd:element name="MEMO" type="ofx:MessageType" minOccurs="0" />
    </xsd:sequence>
</xsd:complexType>
Collapse Child Elements:
Name Type Min Occurs Max Occurs
SECID ofx:SECID (1) (1)
SECNAME ofx:SECNAME (1) (1)
TICKER ofx:TICKER 0 (1)
FIID ofx:FIID 0 (1)
RATING ofx:RATING 0 (1)
UNITPRICE ofx:UNITPRICE 0 (1)
DTASOF ofx:DTASOF 0 (1)
CURRENCY ofx:CURRENCY 0 (1)
MEMO ofx:MEMO 0 (1)
Collapse Derivation Tree:
Collapse References:
ofx:SECINFO