Documentation for OFX - Open Financial Exchange
Definition Type:
Element
Name:
INTERRS
Namespace:
http://ofx.net/types/2003/04
Type:
ofx
:
InterResponse
Containing Schema:
OFX_InterTransfer_Messages.xsd
MinOccurs
(1)
MaxOccurs
(1)
Abstract
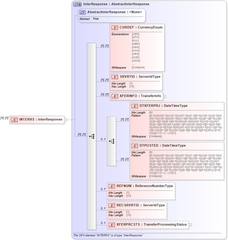
XSD Schema Diagram:
XSD Schema Code:
<xsd:element name="INTERRS" type="ofx:InterResponse" />
Child Elements:
Name
Type
Min Occurs
Max Occurs
CURDEF
ofx
:
CURDEF
(1)
(1)
SRVRTID
ofx
:
SRVRTID
(1)
(1)
XFERINFO
ofx
:
XFERINFO
(1)
(1)
DTXFERPRJ
ofx
:
DTXFERPRJ
(1)
(1)
DTPOSTED
ofx
:
DTPOSTED
(1)
(1)
REFNUM
ofx
:
REFNUM
0
1
RECSRVRTID
ofx
:
RECSRVRTID
0
1
XFERPRCSTS
ofx
:
XFERPRCSTS
0
1
Derivation Tree:
ofx
:
AbstractInterResponse
ofx
:
InterResponse
INTERRS