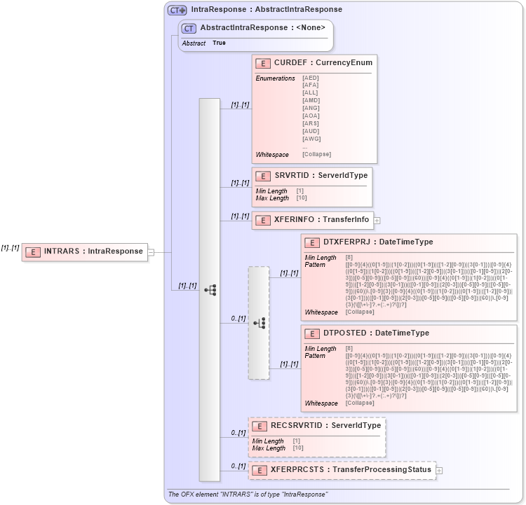
Definition Type: Element
Name: INTRARS
Namespace: http://ofx.net/types/2003/04
Type: ofx:IntraResponse
Containing Schema: OFX_Banking_Messages.xsd
MinOccurs (1)
MaxOccurs (1)
Abstract
Collapse XSD Schema Diagram:
Drilldown into XFERPRCSTS in schema ofx_banking_messages_xsd Drilldown into RECSRVRTID in schema ofx_banking_messages_xsd Drilldown into DTPOSTED in schema ofx_banking_messages_xsd Drilldown into DTXFERPRJ in schema ofx_banking_messages_xsd Drilldown into XFERINFO in schema ofx_banking_messages_xsd Drilldown into SRVRTID in schema ofx_banking_messages_xsd Drilldown into CURDEF in schema ofx_banking_messages_xsd Drilldown into AbstractIntraResponse in schema ofx_banking_messages_xsd Drilldown into IntraResponse in schema ofx_banking_messages_xsdXSD Diagram of INTRARS in schema ofx_banking_messages_xsd (OFX - Open Financial Exchange)
Collapse XSD Schema Code:
<xsd:element name="INTRARS" type="ofx:IntraResponse" />
Collapse Child Elements:
Name Type Min Occurs Max Occurs
CURDEF ofx:CURDEF (1) (1)
SRVRTID ofx:SRVRTID (1) (1)
XFERINFO ofx:XFERINFO (1) (1)
DTXFERPRJ ofx:DTXFERPRJ (1) (1)
DTPOSTED ofx:DTPOSTED (1) (1)
RECSRVRTID ofx:RECSRVRTID 0 (1)
XFERPRCSTS ofx:XFERPRCSTS 0 (1)
Collapse Derivation Tree: