Definition Type: ComplexType
Name: InvestmentAccountInfo
Namespace: http://ofx.net/types/2003/04
Type: ofx:AbstractAccountInfo
Containing Schema: OFX_Common.xsd
Abstract
Documentation:
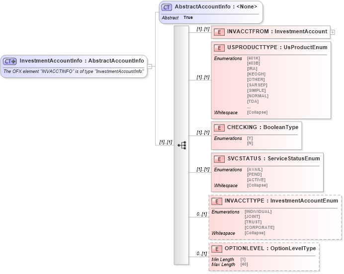
The OFX element "INVACCTINFO" is of type "InvestmentAccountInfo"
Collapse XSD Schema Diagram:
Drilldown into OPTIONLEVEL in schema ofx_common_xsd Drilldown into INVACCTTYPE in schema ofx_common_xsd Drilldown into SVCSTATUS in schema ofx_common_xsd Drilldown into CHECKING in schema ofx_common_xsd Drilldown into USPRODUCTTYPE in schema ofx_common_xsd Drilldown into INVACCTFROM in schema ofx_common_xsd Drilldown into AbstractAccountInfo in schema ofx_common_xsdXSD Diagram of InvestmentAccountInfo in schema ofx_common_xsd (OFX - Open Financial Exchange)
Collapse XSD Schema Code:
<xsd:complexType name="InvestmentAccountInfo">
    <xsd:annotation>
        <xsd:documentation>
        The OFX element "INVACCTINFO" is of type "InvestmentAccountInfo"
      </xsd:documentation>
    </xsd:annotation>
    <xsd:complexContent>
        <xsd:extension base="ofx:AbstractAccountInfo">
            <xsd:sequence>
                <xsd:element name="INVACCTFROM" type="ofx:InvestmentAccount" />
                <xsd:element name="USPRODUCTTYPE" type="ofx:UsProductEnum" />
                <xsd:element name="CHECKING" type="ofx:BooleanType" />
                <xsd:element name="SVCSTATUS" type="ofx:ServiceStatusEnum" />
                <xsd:element name="INVACCTTYPE" type="ofx:InvestmentAccountEnum" minOccurs="0" />
                <xsd:element name="OPTIONLEVEL" type="ofx:OptionLevelType" minOccurs="0" />
            </xsd:sequence>
        </xsd:extension>
    </xsd:complexContent>
</xsd:complexType>
Collapse Child Elements:
Name Type Min Occurs Max Occurs
INVACCTFROM ofx:INVACCTFROM (1) (1)
USPRODUCTTYPE ofx:USPRODUCTTYPE (1) (1)
CHECKING ofx:CHECKING (1) (1)
SVCSTATUS ofx:SVCSTATUS (1) (1)
INVACCTTYPE ofx:INVACCTTYPE 0 (1)
OPTIONLEVEL ofx:OPTIONLEVEL 0 (1)
Collapse Derivation Tree:
Collapse References:
ofx:INVACCTINFO