Definition Type: ComplexType
Name: InvestmentPosition
Namespace: http://ofx.net/types/2003/04
Containing Schema: OFX_Investment.xsd
Abstract
Documentation:
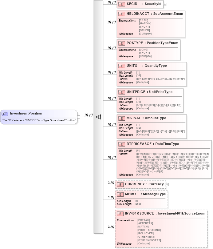
The OFX element "INVPOS" is of type "InvestmentPosition"
Collapse XSD Schema Diagram:
Drilldown into INV401KSOURCE in schema ofx_investment_xsd Drilldown into MEMO in schema ofx_investment_xsd Drilldown into CURRENCY in schema ofx_investment_xsd Drilldown into DTPRICEASOF in schema ofx_investment_xsd Drilldown into MKTVAL in schema ofx_investment_xsd Drilldown into UNITPRICE in schema ofx_investment_xsd Drilldown into UNITS in schema ofx_investment_xsd Drilldown into POSTYPE in schema ofx_investment_xsd Drilldown into HELDINACCT in schema ofx_investment_xsd Drilldown into SECID in schema ofx_investment_xsdXSD Diagram of InvestmentPosition in schema ofx_investment_xsd (OFX - Open Financial Exchange)
Collapse XSD Schema Code:
<xsd:complexType name="InvestmentPosition">
    <xsd:annotation>
        <xsd:documentation>
	      The OFX element "INVPOS" is of type "InvestmentPosition"
	    </xsd:documentation>
    </xsd:annotation>
    <xsd:sequence>
        <xsd:element name="SECID" type="ofx:SecurityId" />
        <xsd:element name="HELDINACCT" type="ofx:SubAccountEnum" />
        <xsd:element name="POSTYPE" type="ofx:PositionTypeEnum" />
        <xsd:element name="UNITS" type="ofx:QuantityType" />
        <xsd:element name="UNITPRICE" type="ofx:UnitPriceType" />
        <xsd:element name="MKTVAL" type="ofx:AmountType" />
        <xsd:element name="DTPRICEASOF" type="ofx:DateTimeType" />
        <xsd:element name="CURRENCY" type="ofx:Currency" minOccurs="0" />
        <xsd:element name="MEMO" type="ofx:MessageType" minOccurs="0" />
        <xsd:element name="INV401KSOURCE" type="ofx:Investment401kSourceEnum" minOccurs="0" />
    </xsd:sequence>
</xsd:complexType>
Collapse Child Elements:
Name Type Min Occurs Max Occurs
SECID ofx:SECID (1) (1)
HELDINACCT ofx:HELDINACCT (1) (1)
POSTYPE ofx:POSTYPE (1) (1)
UNITS ofx:UNITS (1) (1)
UNITPRICE ofx:UNITPRICE (1) (1)
MKTVAL ofx:MKTVAL (1) (1)
DTPRICEASOF ofx:DTPRICEASOF (1) (1)
CURRENCY ofx:CURRENCY 0 (1)
MEMO ofx:MEMO 0 (1)
INV401KSOURCE ofx:INV401KSOURCE 0 (1)
Collapse Derivation Tree:
Collapse References:
ofx:INVPOS