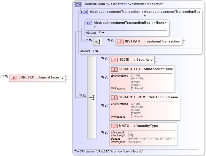
Definition Type: Element
Name: JRNLSEC
Namespace: http://ofx.net/types/2003/04
Type: ofx:JournalSecurity
Containing Schema: OFX_Investment.xsd
MinOccurs (1)
MaxOccurs (1)
Abstract
Collapse XSD Schema Diagram:
Drilldown into UNITS in schema ofx_investment_xsd Drilldown into SUBACCTFROM in schema ofx_investment_xsd Drilldown into SUBACCTTO in schema ofx_investment_xsd Drilldown into SECID in schema ofx_investment_xsd Drilldown into INVTRAN in schema ofx_investment_xsd Drilldown into AbstractInvestmentTransactionBase in schema ofx_investment_xsd Drilldown into AbstractInvestmentTransaction in schema ofx_investment_xsd Drilldown into JournalSecurity in schema ofx_investment_xsdXSD Diagram of JRNLSEC in schema ofx_investment_xsd (OFX - Open Financial Exchange)
Collapse XSD Schema Code:
<xsd:element name="JRNLSEC" type="ofx:JournalSecurity" />
Collapse Child Elements:
Name Type Min Occurs Max Occurs
INVTRAN ofx:INVTRAN (1) (1)
SECID ofx:SECID (1) (1)
SUBACCTTO ofx:SUBACCTTO (1) (1)
SUBACCTFROM ofx:SUBACCTFROM (1) (1)
UNITS ofx:UNITS (1) (1)
Collapse Derivation Tree: