Definition Type: ComplexType
Name: LoanClosing
Namespace: http://ofx.net/types/2003/04
Containing Schema: OFX_Loans.xsd
Abstract
Documentation:
The OFX element "LOANCLOSING" is of type "LoanClosing"
Collapse XSD Schema Diagram:
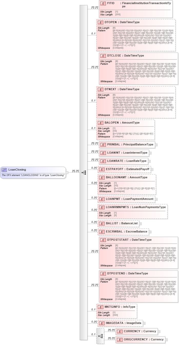
Drilldown into ORIGCURRENCY in schema ofx_loans_xsd Drilldown into CURRENCY in schema ofx_loans_xsd Drilldown into IMAGEDATA in schema ofx_loans_xsd Drilldown into MKTGINFO in schema ofx_loans_xsd Drilldown into DTPOSTEND in schema ofx_loans_xsd Drilldown into DTPOSTSTART in schema ofx_loans_xsd Drilldown into ESCRWBAL in schema ofx_loans_xsd Drilldown into BALLIST in schema ofx_loans_xsd Drilldown into LOANRMNPMTS in schema ofx_loans_xsd Drilldown into LOANPMT in schema ofx_loans_xsd Drilldown into BALLOONAMT in schema ofx_loans_xsd Drilldown into ESTPAYOFF in schema ofx_loans_xsd Drilldown into LOANRATE in schema ofx_loans_xsd Drilldown into LOANINT in schema ofx_loans_xsd Drilldown into PRINBAL in schema ofx_loans_xsd Drilldown into BALOPEN in schema ofx_loans_xsd Drilldown into DTNEXT in schema ofx_loans_xsd Drilldown into DTCLOSE in schema ofx_loans_xsd Drilldown into DTOPEN in schema ofx_loans_xsd Drilldown into FITID in schema ofx_loans_xsdXSD Diagram of LoanClosing in schema ofx_loans_xsd (OFX - Open Financial Exchange)
Collapse XSD Schema Code:
<xsd:complexType name="LoanClosing">
    <xsd:annotation>
        <xsd:documentation>
        The OFX element "LOANCLOSING" is of type "LoanClosing"
      </xsd:documentation>
    </xsd:annotation>
    <xsd:sequence>
        <xsd:element name="FITID" type="ofx:FinancialInstitutionTransactionIdType" />
        <xsd:element name="DTOPEN" type="ofx:DateTimeType" minOccurs="0" maxOccurs="1" />
        <xsd:element name="DTCLOSE" type="ofx:DateTimeType" />
        <xsd:element name="DTNEXT" type="ofx:DateTimeType" minOccurs="0" maxOccurs="1" />
        <xsd:element name="BALOPEN" type="ofx:AmountType" minOccurs="0" maxOccurs="1" />
        <xsd:element name="PRINBAL" type="ofx:PrincipalBalanceType" />
        <xsd:element name="LOANINT" type="ofx:LoanInterestType" />
        <xsd:element name="LOANRATE" type="ofx:LoanRateType" />
        <xsd:element name="ESTPAYOFF" type="ofx:EstimatedPayoff" minOccurs="0" />
        <xsd:element name="BALLOONAMT" type="ofx:AmountType" minOccurs="0" />
        <xsd:element name="LOANPMT" type="ofx:LoanPaymentAmount" minOccurs="0" />
        <xsd:element name="LOANRMNPMTS" type="ofx:LoanNumPaymentsType" minOccurs="0" />
        <xsd:element name="BALLIST" type="ofx:BalanceList" minOccurs="0" />
        <xsd:element name="ESCRWBAL" type="ofx:EscrowBalance" minOccurs="0" />
        <xsd:element name="DTPOSTSTART" type="ofx:DateTimeType" />
        <xsd:element name="DTPOSTEND" type="ofx:DateTimeType" />
        <xsd:element name="MKTGINFO" type="ofx:InfoType" minOccurs="0" maxOccurs="1" />
        <xsd:element name="IMAGEDATA" type="ofx:ImageData" minOccurs="0" />
        <xsd:choice minOccurs="0" maxOccurs="1">
            <xsd:element name="CURRENCY" type="ofx:Currency" />
            <xsd:element name="ORIGCURRENCY" type="ofx:Currency" />
        </xsd:choice>
    </xsd:sequence>
</xsd:complexType>
Collapse Child Elements:
Name Type Min Occurs Max Occurs
FITID ofx:FITID (1) (1)
DTOPEN ofx:DTOPEN 0 1
DTCLOSE ofx:DTCLOSE (1) (1)
DTNEXT ofx:DTNEXT 0 1
BALOPEN ofx:BALOPEN 0 1
PRINBAL ofx:PRINBAL (1) (1)
LOANINT ofx:LOANINT (1) (1)
LOANRATE ofx:LOANRATE (1) (1)
ESTPAYOFF ofx:ESTPAYOFF 0 (1)
BALLOONAMT ofx:BALLOONAMT 0 (1)
LOANPMT ofx:LOANPMT 0 (1)
LOANRMNPMTS ofx:LOANRMNPMTS 0 (1)
BALLIST ofx:BALLIST 0 (1)
ESCRWBAL ofx:ESCRWBAL 0 (1)
DTPOSTSTART ofx:DTPOSTSTART (1) (1)
DTPOSTEND ofx:DTPOSTEND (1) (1)
MKTGINFO ofx:MKTGINFO 0 1
IMAGEDATA ofx:IMAGEDATA 0 (1)
CURRENCY ofx:CURRENCY (1) (1)
ORIGCURRENCY ofx:ORIGCURRENCY (1) (1)
Collapse Derivation Tree:
Collapse References:
ofx:LOANCLOSING