Documentation for OFX - Open Financial Exchange
Definition Type:
Element
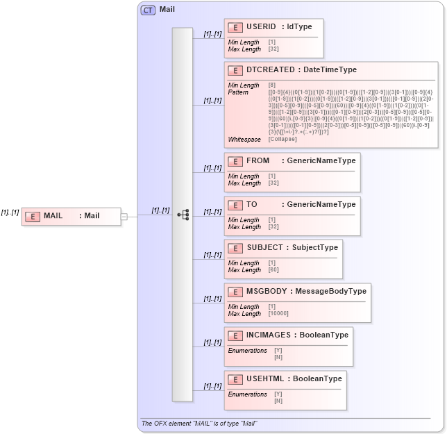
Name:
MAIL
Namespace:
http://ofx.net/types/2003/04
Type:
ofx
:
Mail
Containing Schema:
OFX_Banking_Messages.xsd
MinOccurs
(1)
MaxOccurs
(1)
Abstract
XSD Schema Diagram:
XSD Schema Code:
<xsd:element name="MAIL" type="ofx:Mail" />
Child Elements:
Name
Type
Min Occurs
Max Occurs
USERID
ofx
:
USERID
(1)
(1)
DTCREATED
ofx
:
DTCREATED
(1)
(1)
FROM
ofx
:
FROM
(1)
(1)
TO
ofx
:
TO
(1)
(1)
SUBJECT
ofx
:
SUBJECT
(1)
(1)
MSGBODY
ofx
:
MSGBODY
(1)
(1)
INCIMAGES
ofx
:
INCIMAGES
(1)
(1)
USEHTML
ofx
:
USEHTML
(1)
(1)
Derivation Tree:
ofx
:
Mail
MAIL