Definition Type: Element
Name: MAIL
Namespace: http://ofx.net/types/2003/04
Type: ofx:Mail
Containing Schema: OFX_Investment_Messages.xsd
MinOccurs (1)
MaxOccurs (1)
Abstract
Collapse XSD Schema Diagram:
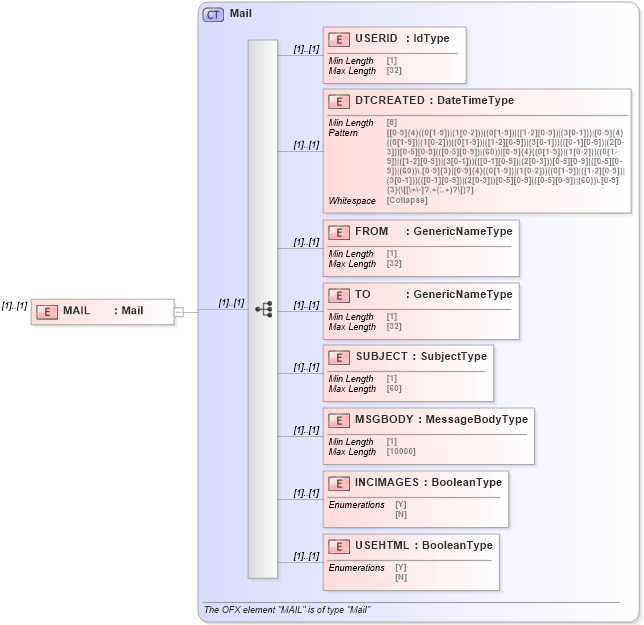
Drilldown into USEHTML in schema ofx_common_xsd Drilldown into INCIMAGES in schema ofx_common_xsd Drilldown into MSGBODY in schema ofx_common_xsd Drilldown into SUBJECT in schema ofx_common_xsd Drilldown into TO in schema ofx_common_xsd Drilldown into FROM in schema ofx_common_xsd Drilldown into DTCREATED in schema ofx_common_xsd Drilldown into USERID in schema ofx_common_xsd Drilldown into Mail in schema ofx_common_xsdXSD Diagram of MAIL in schema ofx_investment_messages_xsd (OFX - Open Financial Exchange)
Collapse XSD Schema Code:
<xsd:element name="MAIL" type="ofx:Mail" />
Collapse Child Elements:
Name Type Min Occurs Max Occurs
USERID ofx:USERID (1) (1)
DTCREATED ofx:DTCREATED (1) (1)
FROM ofx:FROM (1) (1)
TO ofx:TO (1) (1)
SUBJECT ofx:SUBJECT (1) (1)
MSGBODY ofx:MSGBODY (1) (1)
INCIMAGES ofx:INCIMAGES (1) (1)
USEHTML ofx:USEHTML (1) (1)
Collapse Derivation Tree: