Definition Type: ComplexType
Name: MessageSetCore
Namespace: http://ofx.net/types/2003/04
Containing Schema: OFX_Profile.xsd
Abstract
Documentation:
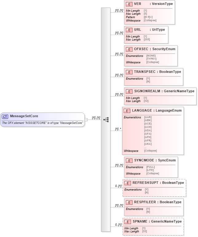
The OFX element "MSGSETCORE" is of type "MessageSetCore"
Collapse XSD Schema Diagram:
Drilldown into SPNAME in schema ofx_profile_xsd Drilldown into RESPFILEER in schema ofx_profile_xsd Drilldown into REFRESHSUPT in schema ofx_profile_xsd Drilldown into SYNCMODE in schema ofx_profile_xsd Drilldown into LANGUAGE in schema ofx_profile_xsd Drilldown into SIGNONREALM in schema ofx_profile_xsd Drilldown into TRANSPSEC in schema ofx_profile_xsd Drilldown into OFXSEC in schema ofx_profile_xsd Drilldown into URL in schema ofx_profile_xsd Drilldown into VER in schema ofx_profile_xsdXSD Diagram of MessageSetCore in schema ofx_profile_xsd (OFX - Open Financial Exchange)
Collapse XSD Schema Code:
<xsd:complexType name="MessageSetCore">
    <xsd:annotation>
        <xsd:documentation>
        The OFX element "MSGSETCORE" is of type "MessageSetCore"
      </xsd:documentation>
    </xsd:annotation>
    <xsd:sequence>
        <xsd:element name="VER" type="ofx:VersionType" />
        <xsd:element name="URL" type="ofx:UrlType" />
        <xsd:element name="OFXSEC" type="ofx:SecurityEnum" />
        <xsd:element name="TRANSPSEC" type="ofx:BooleanType" />
        <xsd:element name="SIGNONREALM" type="ofx:GenericNameType" />
        <xsd:element name="LANGUAGE" type="ofx:LanguageEnum" maxOccurs="unbounded" />
        <xsd:element name="SYNCMODE" type="ofx:SyncEnum" />
        <xsd:element name="REFRESHSUPT" type="ofx:BooleanType" minOccurs="0" />
        <xsd:element name="RESPFILEER" type="ofx:BooleanType" />
        <xsd:element name="SPNAME" type="ofx:GenericNameType" minOccurs="0" />
    </xsd:sequence>
</xsd:complexType>
Collapse Child Elements:
Name Type Min Occurs Max Occurs
VER ofx:VER (1) (1)
URL ofx:URL (1) (1)
OFXSEC ofx:OFXSEC (1) (1)
TRANSPSEC ofx:TRANSPSEC (1) (1)
SIGNONREALM ofx:SIGNONREALM (1) (1)
LANGUAGE ofx:LANGUAGE (1) unbounded
SYNCMODE ofx:SYNCMODE (1) (1)
REFRESHSUPT ofx:REFRESHSUPT 0 (1)
RESPFILEER ofx:RESPFILEER (1) (1)
SPNAME ofx:SPNAME 0 (1)
Collapse Derivation Tree:
Collapse References:
ofx:MSGSETCORE