Definition Type: ComplexType
Name: OptionInfo
Namespace: http://ofx.net/types/2003/04
Type: ofx:AbstractSecurityInfo
Containing Schema: OFX_SecuritiesList.xsd
Abstract
Documentation:
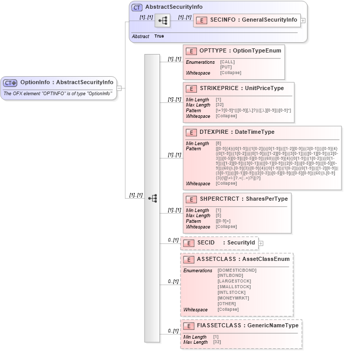
The OFX element "OPTINFO" is of type "OptionInfo"
Collapse XSD Schema Diagram:
Drilldown into FIASSETCLASS in schema ofx_securitieslist_xsd Drilldown into ASSETCLASS in schema ofx_securitieslist_xsd Drilldown into SECID in schema ofx_securitieslist_xsd Drilldown into SHPERCTRCT in schema ofx_securitieslist_xsd Drilldown into DTEXPIRE in schema ofx_securitieslist_xsd Drilldown into STRIKEPRICE in schema ofx_securitieslist_xsd Drilldown into OPTTYPE in schema ofx_securitieslist_xsd Drilldown into SECINFO in schema ofx_securitieslist_xsd Drilldown into AbstractSecurityInfo in schema ofx_securitieslist_xsdXSD Diagram of OptionInfo in schema ofx_securitieslist_xsd (OFX - Open Financial Exchange)
Collapse XSD Schema Code:
<xsd:complexType name="OptionInfo">
    <xsd:annotation>
        <xsd:documentation>
        The OFX element "OPTINFO" is of type "OptionInfo"
      </xsd:documentation>
    </xsd:annotation>
    <xsd:complexContent>
        <xsd:extension base="ofx:AbstractSecurityInfo">
            <xsd:sequence>
                <xsd:element name="OPTTYPE" type="ofx:OptionTypeEnum" />
                <xsd:element name="STRIKEPRICE" type="ofx:UnitPriceType" />
                <xsd:element name="DTEXPIRE" type="ofx:DateTimeType" />
                <xsd:element name="SHPERCTRCT" type="ofx:SharesPerType" />
                <xsd:element name="SECID" type="ofx:SecurityId" minOccurs="0" />
                <xsd:element name="ASSETCLASS" type="ofx:AssetClassEnum" minOccurs="0" />
                <xsd:element name="FIASSETCLASS" type="ofx:GenericNameType" minOccurs="0" />
            </xsd:sequence>
        </xsd:extension>
    </xsd:complexContent>
</xsd:complexType>
Collapse Child Elements:
Name Type Min Occurs Max Occurs
SECINFO ofx:SECINFO (1) (1)
OPTTYPE ofx:OPTTYPE (1) (1)
STRIKEPRICE ofx:STRIKEPRICE (1) (1)
DTEXPIRE ofx:DTEXPIRE (1) (1)
SHPERCTRCT ofx:SHPERCTRCT (1) (1)
SECID ofx:SECID 0 (1)
ASSETCLASS ofx:ASSETCLASS 0 (1)
FIASSETCLASS ofx:FIASSETCLASS 0 (1)
Collapse Derivation Tree:
Collapse References:
ofx:OPTINFO