Definition Type: ComplexType
Name: PaymentInfo
Namespace: http://ofx.net/types/2003/04
Containing Schema: OFX_BillPay.xsd
Abstract
Documentation:
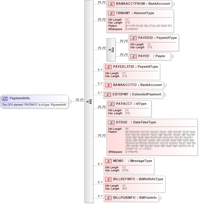
The OFX element "PMTINFO" is of type "PaymentInfo"
Collapse XSD Schema Diagram:
Drilldown into BILLPUBINFO in schema ofx_billpay_xsd Drilldown into BILLREFINFO in schema ofx_billpay_xsd Drilldown into MEMO in schema ofx_billpay_xsd Drilldown into DTDUE in schema ofx_billpay_xsd Drilldown into PAYACCT in schema ofx_billpay_xsd Drilldown into EXTDPMT in schema ofx_billpay_xsd Drilldown into BANKACCTTO in schema ofx_billpay_xsd Drilldown into PAYEELSTID in schema ofx_billpay_xsd Drilldown into PAYEE in schema ofx_billpay_xsd Drilldown into PAYEEID in schema ofx_billpay_xsd Drilldown into TRNAMT in schema ofx_billpay_xsd Drilldown into BANKACCTFROM in schema ofx_billpay_xsdXSD Diagram of PaymentInfo in schema ofx_billpay_xsd (OFX - Open Financial Exchange)
Collapse XSD Schema Code:
<xsd:complexType name="PaymentInfo">
    <xsd:annotation>
        <xsd:documentation>
        The OFX element "PMTINFO" is of type "PaymentInfo"
      </xsd:documentation>
    </xsd:annotation>
    <xsd:sequence>
        <xsd:element name="BANKACCTFROM" type="ofx:BankAccount" />
        <xsd:element name="TRNAMT" type="ofx:AmountType" />
        <xsd:choice>
            <xsd:element name="PAYEEID" type="ofx:PayeeIdType" />
            <xsd:element name="PAYEE" type="ofx:Payee" />
        </xsd:choice>
        <xsd:element name="PAYEELSTID" type="ofx:PayeeIdType" minOccurs="0" maxOccurs="1" />
        <xsd:element name="BANKACCTTO" type="ofx:BankAccount" minOccurs="0" maxOccurs="1" />
        <xsd:element name="EXTDPMT" type="ofx:ExtendedPayment" minOccurs="0" maxOccurs="unbounded" />
        <xsd:element name="PAYACCT" type="ofx:IdType" />
        <xsd:element name="DTDUE" type="ofx:DateTimeType" />
        <xsd:element name="MEMO" type="ofx:MessageType" minOccurs="0" maxOccurs="1" />
        <xsd:element name="BILLREFINFO" type="ofx:BillRefInfoType" minOccurs="0" maxOccurs="1" />
        <xsd:element name="BILLPUBINFO" type="ofx:BillPubInfo" minOccurs="0" maxOccurs="1" />
    </xsd:sequence>
</xsd:complexType>
Collapse Child Elements:
Name Type Min Occurs Max Occurs
BANKACCTFROM ofx:BANKACCTFROM (1) (1)
TRNAMT ofx:TRNAMT (1) (1)
PAYEEID ofx:PAYEEID (1) (1)
PAYEE ofx:PAYEE (1) (1)
PAYEELSTID ofx:PAYEELSTID 0 1
BANKACCTTO ofx:BANKACCTTO 0 1
EXTDPMT ofx:EXTDPMT 0 unbounded
PAYACCT ofx:PAYACCT (1) (1)
DTDUE ofx:DTDUE (1) (1)
MEMO ofx:MEMO 0 1
BILLREFINFO ofx:BILLREFINFO 0 1
BILLPUBINFO ofx:BILLPUBINFO 0 1
Collapse Derivation Tree:
Collapse References:
ofx:PMTINFO, ofx:PMTINFO, ofx:PMTINFO, ofx:PMTINFO, ofx:PMTINFO, ofx:PMTINFO, ofx:PMTINFO, ofx:PMTINFO, ofx:PMTINFO, ofx:PMTINFO