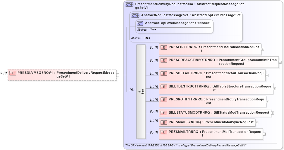
Definition Type: Element
Name: PRESDLVMSGSRQV1
Namespace: http://ofx.net/types/2003/04
Type: ofx:PresentmentDeliveryRequestMessageSetV1
Containing Schema: OFX3_Protocol.xsd
MinOccurs 0
MaxOccurs (1)
Abstract
Collapse XSD Schema Diagram:
Drilldown into PRESMAILTRNRQ in schema ofx3_protocol_xsd Drilldown into PRESMAILSYNCRQ in schema ofx3_protocol_xsd Drilldown into BILLSTATUSMODTRNRQ in schema ofx3_protocol_xsd Drilldown into PRESNOTIFYTRNRQ in schema ofx3_protocol_xsd Drilldown into BILLTBLSTRUCTTRNRQ in schema ofx3_protocol_xsd Drilldown into PRESDETAILTRNRQ in schema ofx3_protocol_xsd Drilldown into PRESGRPACCTINFOTRNRQ in schema ofx3_protocol_xsd Drilldown into PRESLISTTRNRQ in schema ofx3_protocol_xsd Drilldown into AbstractTopLevelMessageSet in schema ofx3_protocol_xsd Drilldown into AbstractRequestMessageSet in schema ofx3_protocol_xsd Drilldown into PresentmentDeliveryRequestMessageSetV1 in schema ofx3_protocol_xsdXSD Diagram of PRESDLVMSGSRQV1 in schema ofx3_protocol_xsd (OFX - Open Financial Exchange)
Collapse XSD Schema Code:
<xsd:element name="PRESDLVMSGSRQV1" type="ofx:PresentmentDeliveryRequestMessageSetV1" minOccurs="0" />
Collapse Child Elements:
Name Type Min Occurs Max Occurs
PRESLISTTRNRQ ofx:PRESLISTTRNRQ (1) (1)
PRESGRPACCTINFOTRNRQ ofx:PRESGRPACCTINFOTRNRQ (1) (1)
PRESDETAILTRNRQ ofx:PRESDETAILTRNRQ (1) (1)
BILLTBLSTRUCTTRNRQ ofx:BILLTBLSTRUCTTRNRQ (1) (1)
PRESNOTIFYTRNRQ ofx:PRESNOTIFYTRNRQ (1) (1)
BILLSTATUSMODTRNRQ ofx:BILLSTATUSMODTRNRQ (1) (1)
PRESMAILSYNCRQ ofx:PRESMAILSYNCRQ (1) (1)
PRESMAILTRNRQ ofx:PRESMAILTRNRQ (1) (1)
Collapse Derivation Tree: