Definition Type: ComplexType
Name: SignonResponse
Namespace: http://ofx.net/types/2003/04
Containing Schema: OFX_Signon_Messages.xsd
Abstract
Documentation:
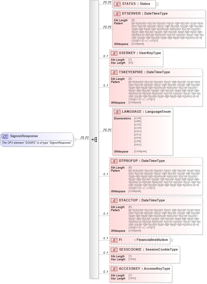
The OFX element "SONRS" is of type "SignonResponse"
Collapse XSD Schema Diagram:
Drilldown into ACCESSKEY in schema ofx_signon_messages_xsd Drilldown into SESSCOOKIE in schema ofx_signon_messages_xsd Drilldown into FI in schema ofx_signon_messages_xsd Drilldown into DTACCTUP in schema ofx_signon_messages_xsd Drilldown into DTPROFUP in schema ofx_signon_messages_xsd Drilldown into LANGUAGE in schema ofx_signon_messages_xsd Drilldown into TSKEYEXPIRE in schema ofx_signon_messages_xsd Drilldown into USERKEY in schema ofx_signon_messages_xsd Drilldown into DTSERVER in schema ofx_signon_messages_xsd Drilldown into STATUS in schema ofx_signon_messages_xsdXSD Diagram of SignonResponse in schema ofx_signon_messages_xsd (OFX - Open Financial Exchange)
Collapse XSD Schema Code:
<xsd:complexType name="SignonResponse">
    <xsd:annotation>
        <xsd:documentation>
        The OFX element "SONRS" is of type "SignonResponse"
      </xsd:documentation>
    </xsd:annotation>
    <xsd:sequence>
        <xsd:element name="STATUS" type="ofx:Status" />
        <xsd:element name="DTSERVER" type="ofx:DateTimeType" />
        <xsd:element name="USERKEY" type="ofx:UserKeyType" minOccurs="0" maxOccurs="1" />
        <xsd:element name="TSKEYEXPIRE" type="ofx:DateTimeType" minOccurs="0" maxOccurs="1" />
        <xsd:element name="LANGUAGE" type="ofx:LanguageEnum" />
        <xsd:element name="DTPROFUP" type="ofx:DateTimeType" minOccurs="0" maxOccurs="1" />
        <xsd:element name="DTACCTUP" type="ofx:DateTimeType" minOccurs="0" maxOccurs="1" />
        <xsd:element name="FI" type="ofx:FinancialInstitution" minOccurs="0" maxOccurs="1" />
        <xsd:element name="SESSCOOKIE" type="ofx:SessionCookieType" minOccurs="0" maxOccurs="1" />
        <xsd:element name="ACCESSKEY" type="ofx:AccessKeyType" minOccurs="0" maxOccurs="1" />
    </xsd:sequence>
</xsd:complexType>
Collapse Child Elements:
Name Type Min Occurs Max Occurs
STATUS ofx:STATUS (1) (1)
DTSERVER ofx:DTSERVER (1) (1)
USERKEY ofx:USERKEY 0 1
TSKEYEXPIRE ofx:TSKEYEXPIRE 0 1
LANGUAGE ofx:LANGUAGE (1) (1)
DTPROFUP ofx:DTPROFUP 0 1
DTACCTUP ofx:DTACCTUP 0 1
FI ofx:FI 0 1
SESSCOOKIE ofx:SESSCOOKIE 0 1
ACCESSKEY ofx:ACCESSKEY 0 1
Collapse Derivation Tree:
Collapse References:
ofx:SignonResponse, ofx:SONRS, ofx:SONRS, ofx:SONRS, ofx:SONRS, ofx:SONRS