Definition Type: ComplexType
Name: StatementTransaction
Namespace: http://ofx.net/types/2003/04
Containing Schema: OFX_Common.xsd
Abstract
Documentation:
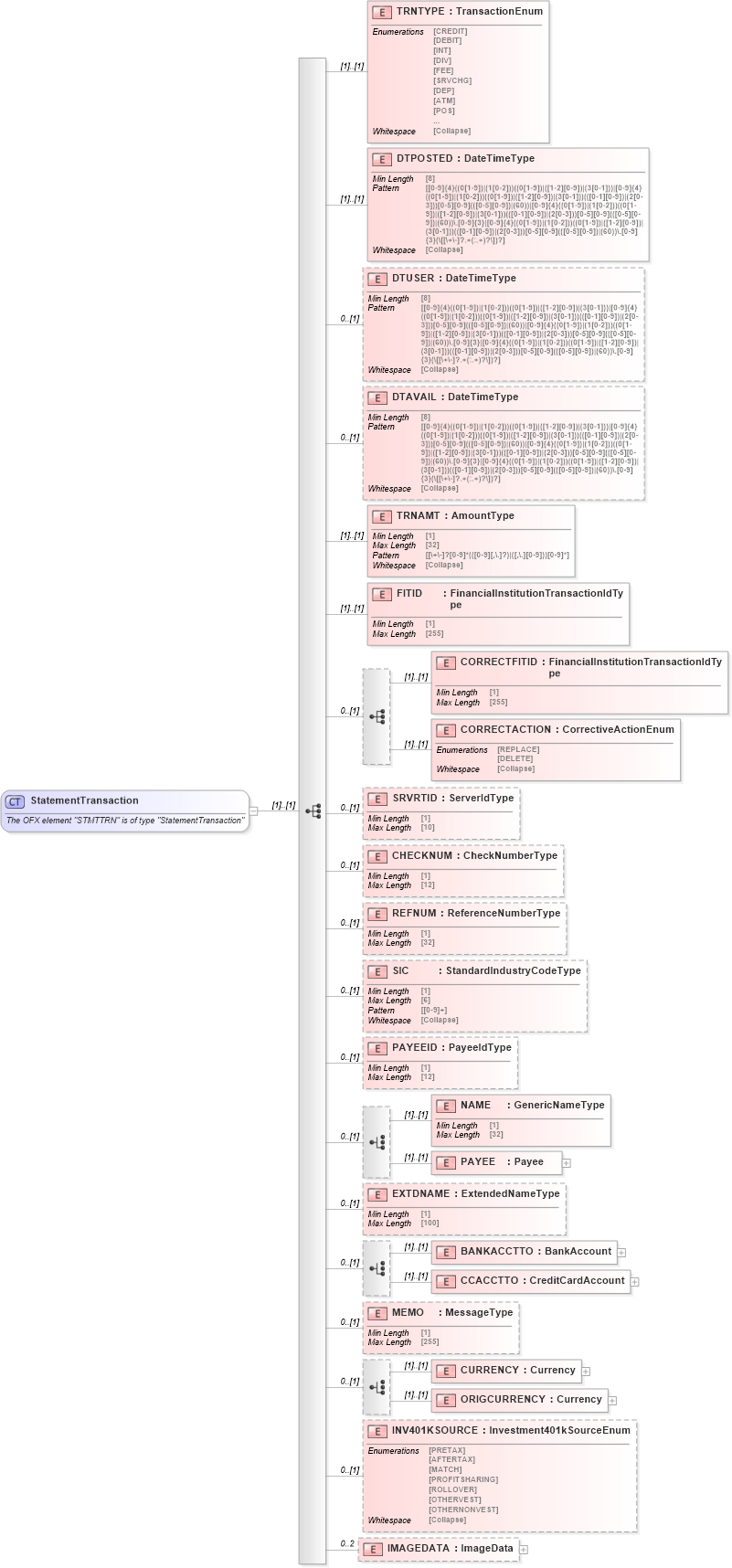
The OFX element "STMTTRN" is of type "StatementTransaction"
Collapse XSD Schema Diagram:
Drilldown into IMAGEDATA in schema ofx_common_xsd Drilldown into INV401KSOURCE in schema ofx_common_xsd Drilldown into ORIGCURRENCY in schema ofx_common_xsd Drilldown into CURRENCY in schema ofx_common_xsd Drilldown into MEMO in schema ofx_common_xsd Drilldown into CCACCTTO in schema ofx_common_xsd Drilldown into BANKACCTTO in schema ofx_common_xsd Drilldown into EXTDNAME in schema ofx_common_xsd Drilldown into PAYEE in schema ofx_common_xsd Drilldown into NAME in schema ofx_common_xsd Drilldown into PAYEEID in schema ofx_common_xsd Drilldown into SIC in schema ofx_common_xsd Drilldown into REFNUM in schema ofx_common_xsd Drilldown into CHECKNUM in schema ofx_common_xsd Drilldown into SRVRTID in schema ofx_common_xsd Drilldown into CORRECTACTION in schema ofx_common_xsd Drilldown into CORRECTFITID in schema ofx_common_xsd Drilldown into FITID in schema ofx_common_xsd Drilldown into TRNAMT in schema ofx_common_xsd Drilldown into DTAVAIL in schema ofx_common_xsd Drilldown into DTUSER in schema ofx_common_xsd Drilldown into DTPOSTED in schema ofx_common_xsd Drilldown into TRNTYPE in schema ofx_common_xsdXSD Diagram of StatementTransaction in schema ofx_common_xsd (OFX - Open Financial Exchange)
Collapse XSD Schema Code:
<xsd:complexType name="StatementTransaction">
    <xsd:annotation>
        <xsd:documentation>
        The OFX element "STMTTRN" is of type "StatementTransaction"
      </xsd:documentation>
    </xsd:annotation>
    <xsd:sequence>
        <xsd:element name="TRNTYPE" type="ofx:TransactionEnum" />
        <xsd:element name="DTPOSTED" type="ofx:DateTimeType" />
        <xsd:element name="DTUSER" type="ofx:DateTimeType" minOccurs="0" />
        <xsd:element name="DTAVAIL" type="ofx:DateTimeType" minOccurs="0" />
        <xsd:element name="TRNAMT" type="ofx:AmountType" />
        <xsd:element name="FITID" type="ofx:FinancialInstitutionTransactionIdType" />
        <xsd:sequence minOccurs="0">
            <xsd:element name="CORRECTFITID" type="ofx:FinancialInstitutionTransactionIdType" />
            <xsd:element name="CORRECTACTION" type="ofx:CorrectiveActionEnum" />
        </xsd:sequence>
        <xsd:element name="SRVRTID" type="ofx:ServerIdType" minOccurs="0" />
        <xsd:element name="CHECKNUM" type="ofx:CheckNumberType" minOccurs="0" />
        <xsd:element name="REFNUM" type="ofx:ReferenceNumberType" minOccurs="0" />
        <xsd:element name="SIC" type="ofx:StandardIndustryCodeType" minOccurs="0" />
        <xsd:element name="PAYEEID" type="ofx:PayeeIdType" minOccurs="0" />
        <xsd:choice minOccurs="0">
            <xsd:element name="NAME" type="ofx:GenericNameType" />
            <xsd:element name="PAYEE" type="ofx:Payee" />
        </xsd:choice>
        <xsd:element name="EXTDNAME" type="ofx:ExtendedNameType" minOccurs="0" />
        <xsd:choice minOccurs="0">
            <xsd:element name="BANKACCTTO" type="ofx:BankAccount" />
            <xsd:element name="CCACCTTO" type="ofx:CreditCardAccount" />
        </xsd:choice>
        <xsd:element name="MEMO" type="ofx:MessageType" minOccurs="0" />
        <xsd:choice minOccurs="0">
            <xsd:element name="CURRENCY" type="ofx:Currency" />
            <xsd:element name="ORIGCURRENCY" type="ofx:Currency" />
        </xsd:choice>
        <xsd:element name="INV401KSOURCE" type="ofx:Investment401kSourceEnum" minOccurs="0" />
        <xsd:element name="IMAGEDATA" type="ofx:ImageData" minOccurs="0" maxOccurs="2" />
    </xsd:sequence>
</xsd:complexType>
Collapse Child Elements:
Name Type Min Occurs Max Occurs
TRNTYPE ofx:TRNTYPE (1) (1)
DTPOSTED ofx:DTPOSTED (1) (1)
DTUSER ofx:DTUSER 0 (1)
DTAVAIL ofx:DTAVAIL 0 (1)
TRNAMT ofx:TRNAMT (1) (1)
FITID ofx:FITID (1) (1)
CORRECTFITID ofx:CORRECTFITID (1) (1)
CORRECTACTION ofx:CORRECTACTION (1) (1)
SRVRTID ofx:SRVRTID 0 (1)
CHECKNUM ofx:CHECKNUM 0 (1)
REFNUM ofx:REFNUM 0 (1)
SIC ofx:SIC 0 (1)
PAYEEID ofx:PAYEEID 0 (1)
NAME ofx:NAME (1) (1)
PAYEE ofx:PAYEE (1) (1)
EXTDNAME ofx:EXTDNAME 0 (1)
BANKACCTTO ofx:BANKACCTTO (1) (1)
CCACCTTO ofx:CCACCTTO (1) (1)
MEMO ofx:MEMO 0 (1)
CURRENCY ofx:CURRENCY (1) (1)
ORIGCURRENCY ofx:ORIGCURRENCY (1) (1)
INV401KSOURCE ofx:INV401KSOURCE 0 (1)
IMAGEDATA ofx:IMAGEDATA 0 2
Collapse Derivation Tree:
Collapse References:
ofx:STMTTRN, ofx:STMTTRN