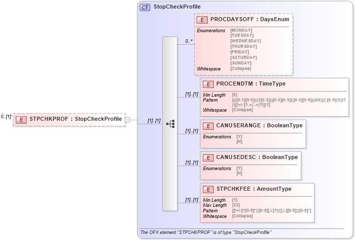
Definition Type: Element
Name: STPCHKPROF
Namespace: http://ofx.net/types/2003/04
Type: ofx:StopCheckProfile
Containing Schema: OFX_Profile.xsd
MinOccurs 0
MaxOccurs (1)
Abstract
Collapse XSD Schema Diagram:
Drilldown into STPCHKFEE in schema ofx_profile_xsd Drilldown into CANUSEDESC in schema ofx_profile_xsd Drilldown into CANUSERANGE in schema ofx_profile_xsd Drilldown into PROCENDTM in schema ofx_profile_xsd Drilldown into PROCDAYSOFF in schema ofx_profile_xsd Drilldown into StopCheckProfile in schema ofx_profile_xsdXSD Diagram of STPCHKPROF in schema ofx_profile_xsd (OFX - Open Financial Exchange)
Collapse XSD Schema Code:
<xsd:element name="STPCHKPROF" type="ofx:StopCheckProfile" minOccurs="0" />
Collapse Child Elements:
Name Type Min Occurs Max Occurs
PROCDAYSOFF ofx:PROCDAYSOFF 0 unbounded
PROCENDTM ofx:PROCENDTM (1) (1)
CANUSERANGE ofx:CANUSERANGE (1) (1)
CANUSEDESC ofx:CANUSEDESC (1) (1)
STPCHKFEE ofx:STPCHKFEE (1) (1)
Collapse Derivation Tree: