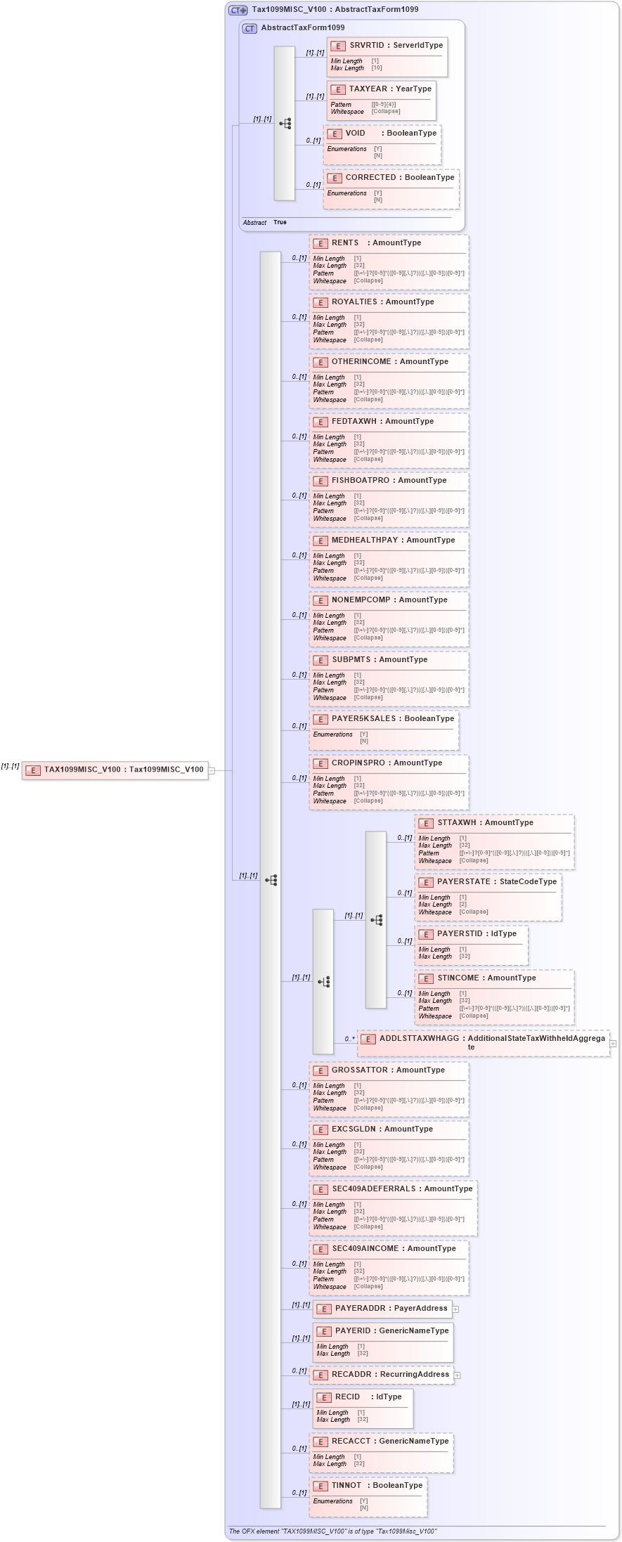
Definition Type: Element
Name: TAX1099MISC_V100
Namespace: http://ofx.net/types/2003/04
Type: ofx:Tax1099MISC_V100
Containing Schema: OFX_Tax1099_Messages.xsd
MinOccurs (1)
MaxOccurs (1)
Abstract
Collapse XSD Schema Diagram:
Drilldown into TINNOT in schema ofx_tax1099_xsd Drilldown into RECACCT in schema ofx_tax1099_xsd Drilldown into RECID in schema ofx_tax1099_xsd Drilldown into RECADDR in schema ofx_tax1099_xsd Drilldown into PAYERID in schema ofx_tax1099_xsd Drilldown into PAYERADDR in schema ofx_tax1099_xsd Drilldown into SEC409AINCOME in schema ofx_tax1099_xsd Drilldown into SEC409ADEFERRALS in schema ofx_tax1099_xsd Drilldown into EXCSGLDN in schema ofx_tax1099_xsd Drilldown into GROSSATTOR in schema ofx_tax1099_xsd Drilldown into ADDLSTTAXWHAGG in schema ofx_tax1099_xsd Drilldown into STINCOME in schema ofx_tax1099_xsd Drilldown into PAYERSTID in schema ofx_tax1099_xsd Drilldown into PAYERSTATE in schema ofx_tax1099_xsd Drilldown into STTAXWH in schema ofx_tax1099_xsd Drilldown into CROPINSPRO in schema ofx_tax1099_xsd Drilldown into PAYER5KSALES in schema ofx_tax1099_xsd Drilldown into SUBPMTS in schema ofx_tax1099_xsd Drilldown into NONEMPCOMP in schema ofx_tax1099_xsd Drilldown into MEDHEALTHPAY in schema ofx_tax1099_xsd Drilldown into FISHBOATPRO in schema ofx_tax1099_xsd Drilldown into FEDTAXWH in schema ofx_tax1099_xsd Drilldown into OTHERINCOME in schema ofx_tax1099_xsd Drilldown into ROYALTIES in schema ofx_tax1099_xsd Drilldown into RENTS in schema ofx_tax1099_xsd Drilldown into CORRECTED in schema ofx_tax1099_xsd Drilldown into VOID in schema ofx_tax1099_xsd Drilldown into TAXYEAR in schema ofx_tax1099_xsd Drilldown into SRVRTID in schema ofx_tax1099_xsd Drilldown into AbstractTaxForm1099 in schema ofx_tax1099_xsd Drilldown into Tax1099MISC_V100 in schema ofx_tax1099_xsdXSD Diagram of TAX1099MISC_V100 in schema ofx_tax1099_messages_xsd (OFX - Open Financial Exchange)
Collapse XSD Schema Code:
<xsd:element name="TAX1099MISC_V100" type="ofx:Tax1099MISC_V100" />
Collapse Child Elements:
Name Type Min Occurs Max Occurs
SRVRTID ofx:SRVRTID (1) (1)
TAXYEAR ofx:TAXYEAR (1) (1)
VOID ofx:VOID 0 (1)
CORRECTED ofx:CORRECTED 0 (1)
RENTS ofx:RENTS 0 (1)
ROYALTIES ofx:ROYALTIES 0 (1)
OTHERINCOME ofx:OTHERINCOME 0 (1)
FEDTAXWH ofx:FEDTAXWH 0 (1)
FISHBOATPRO ofx:FISHBOATPRO 0 (1)
MEDHEALTHPAY ofx:MEDHEALTHPAY 0 (1)
NONEMPCOMP ofx:NONEMPCOMP 0 (1)
SUBPMTS ofx:SUBPMTS 0 (1)
PAYER5KSALES ofx:PAYER5KSALES 0 (1)
CROPINSPRO ofx:CROPINSPRO 0 (1)
STTAXWH ofx:STTAXWH 0 (1)
PAYERSTATE ofx:PAYERSTATE 0 (1)
PAYERSTID ofx:PAYERSTID 0 (1)
STINCOME ofx:STINCOME 0 (1)
ADDLSTTAXWHAGG ofx:ADDLSTTAXWHAGG 0 unbounded
GROSSATTOR ofx:GROSSATTOR 0 (1)
EXCSGLDN ofx:EXCSGLDN 0 (1)
SEC409ADEFERRALS ofx:SEC409ADEFERRALS 0 (1)
SEC409AINCOME ofx:SEC409AINCOME 0 (1)
PAYERADDR ofx:PAYERADDR (1) (1)
PAYERID ofx:PAYERID (1) (1)
RECADDR ofx:RECADDR 0 (1)
RECID ofx:RECID (1) (1)
RECACCT ofx:RECACCT 0 (1)
TINNOT ofx:TINNOT 0 (1)
Collapse Derivation Tree: