Definition Type: Element
Name: ChipCode
Namespace: urn:oasis:names:specification:ubl:schema:xsd:CommonAggregateComponents-1.0
Type: chc:ChipCodeType
Containing Schema: UBL-CommonAggregateComponents-1.0.xsd
MinOccurs 0
MaxOccurs 1
Abstract
Documentation:
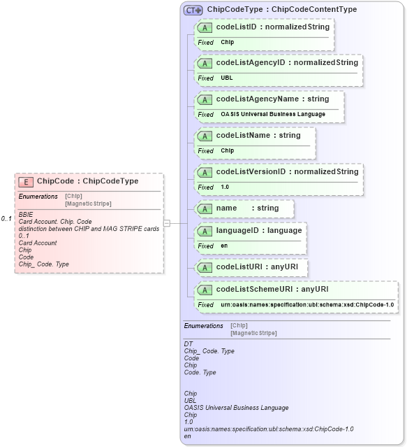
BBIE Card Account. Chip. Code distinction between CHIP and MAG STRIPE cards 0..1 Card Account Chip Code Chip_ Code. Type
Collapse XSD Schema Diagram:
Drilldown into codeListSchemeURI in schema ubl-codelist-chipcode-1_0_xsd Drilldown into codeListURI in schema ubl-codelist-chipcode-1_0_xsd Drilldown into languageID in schema ubl-codelist-chipcode-1_0_xsd Drilldown into name in schema ubl-codelist-chipcode-1_0_xsd Drilldown into codeListVersionID in schema ubl-codelist-chipcode-1_0_xsd Drilldown into codeListName in schema ubl-codelist-chipcode-1_0_xsd Drilldown into codeListAgencyName in schema ubl-codelist-chipcode-1_0_xsd Drilldown into codeListAgencyID in schema ubl-codelist-chipcode-1_0_xsd Drilldown into codeListID in schema ubl-codelist-chipcode-1_0_xsd Drilldown into ChipCodeType in schema ubl-codelist-chipcode-1_0_xsdXSD Diagram of ChipCode in schema ubl-commonaggregatecomponents-1_0_xsd (OASIS Universal Business Language (UBL) TC)
Collapse XSD Schema Code:
<xsd:element name="ChipCode" type="chc:ChipCodeType" minOccurs="0" maxOccurs="1">
    <xsd:annotation>
        <xsd:documentation>
            <ccts:Component xmlns:ccts="urn:oasis:names:specification:ubl:schema:xsd:CoreComponentParameters-1.0">
                <ccts:ComponentType>BBIE</ccts:ComponentType>
                <ccts:DictionaryEntryName>Card Account. Chip. Code</ccts:DictionaryEntryName>
                <ccts:Definition>distinction between CHIP and MAG STRIPE cards</ccts:Definition>
                <ccts:Cardinality>0..1</ccts:Cardinality>
                <ccts:ObjectClass>Card Account</ccts:ObjectClass>
                <ccts:PropertyTerm>Chip</ccts:PropertyTerm>
                <ccts:RepresentationTerm>Code</ccts:RepresentationTerm>
                <ccts:DataType>Chip_ Code. Type</ccts:DataType>
            </ccts:Component>
        </xsd:documentation>
    </xsd:annotation>
</xsd:element>
Collapse Child Attributes:
Name Type Default Value Use
codeListID chc:codeListID Optional
codeListAgencyID chc:codeListAgencyID Optional
codeListAgencyName chc:codeListAgencyName Optional
codeListName chc:codeListName Optional
codeListVersionID chc:codeListVersionID Optional
name chc:name Optional
languageID chc:languageID Optional
codeListURI chc:codeListURI Optional
codeListSchemeURI chc:codeListSchemeURI Optional
Collapse Derivation Tree: