Definition Type: Element
Name: DocumentStatusCode
Namespace: urn:oasis:names:specification:ubl:schema:xsd:OrderResponseSimple-1.0
Type: stat:DocumentStatusCodeType
Containing Schema: UBL-OrderResponseSimple-1.0.xsd
MinOccurs 0
MaxOccurs 1
Abstract
Documentation:
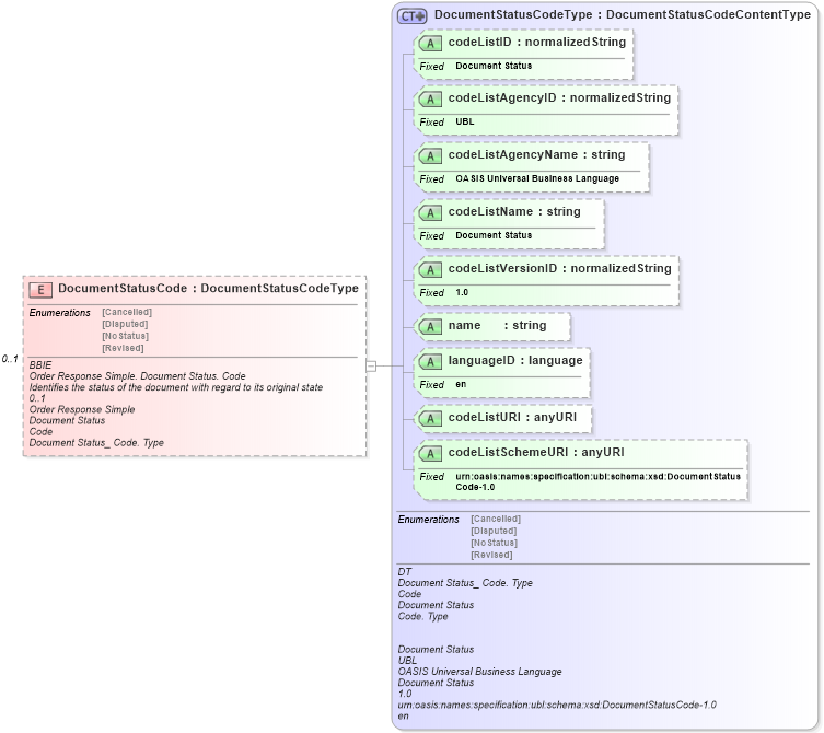
BBIE Order Response Simple. Document Status. Code Identifies the status of the document with regard to its original state 0..1 Order Response Simple Document Status Code Document Status_ Code. Type
Collapse XSD Schema Diagram:
Drilldown into codeListSchemeURI in schema ubl-codelist-documentstatuscode-1_0_xsd Drilldown into codeListURI in schema ubl-codelist-documentstatuscode-1_0_xsd Drilldown into languageID in schema ubl-codelist-documentstatuscode-1_0_xsd Drilldown into name in schema ubl-codelist-documentstatuscode-1_0_xsd Drilldown into codeListVersionID in schema ubl-codelist-documentstatuscode-1_0_xsd Drilldown into codeListName in schema ubl-codelist-documentstatuscode-1_0_xsd Drilldown into codeListAgencyName in schema ubl-codelist-documentstatuscode-1_0_xsd Drilldown into codeListAgencyID in schema ubl-codelist-documentstatuscode-1_0_xsd Drilldown into codeListID in schema ubl-codelist-documentstatuscode-1_0_xsd Drilldown into DocumentStatusCodeType in schema ubl-codelist-documentstatuscode-1_0_xsdXSD Diagram of DocumentStatusCode in schema ubl-orderresponsesimple-1_0_xsd (OASIS Universal Business Language (UBL) TC)
Collapse XSD Schema Code:
<xsd:element name="DocumentStatusCode" type="stat:DocumentStatusCodeType" minOccurs="0" maxOccurs="1">
    <xsd:annotation>
        <xsd:documentation>
            <ccts:Component xmlns:ccts="urn:oasis:names:specification:ubl:schema:xsd:CoreComponentParameters-1.0">
                <ccts:ComponentType>BBIE</ccts:ComponentType>
                <ccts:DictionaryEntryName>Order Response Simple. Document Status. Code</ccts:DictionaryEntryName>
                <ccts:Definition>Identifies the status of the document with regard to its original state</ccts:Definition>
                <ccts:Cardinality>0..1</ccts:Cardinality>
                <ccts:ObjectClass>Order Response Simple</ccts:ObjectClass>
                <ccts:PropertyTerm>Document Status</ccts:PropertyTerm>
                <ccts:RepresentationTerm>Code</ccts:RepresentationTerm>
                <ccts:DataType>Document Status_ Code. Type</ccts:DataType>
            </ccts:Component>
        </xsd:documentation>
    </xsd:annotation>
</xsd:element>
Collapse Child Attributes:
Name Type Default Value Use
codeListID stat:codeListID Optional
codeListAgencyID stat:codeListAgencyID Optional
codeListAgencyName stat:codeListAgencyName Optional
codeListName stat:codeListName Optional
codeListVersionID stat:codeListVersionID Optional
name stat:name Optional
languageID stat:languageID Optional
codeListURI stat:codeListURI Optional
codeListSchemeURI stat:codeListSchemeURI Optional
Collapse Derivation Tree: