Definition Type: Element
Name: PaymentTerms
Namespace: urn:oasis:names:specification:ubl:schema:xsd:CommonAggregateComponents-1.0
Type: cac:PaymentTermsType
Containing Schema: UBL-CommonAggregateComponents-1.0.xsd
Abstract
Collapse XSD Schema Diagram:
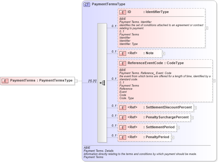
Drilldown into PenaltyPeriod in schema ubl-commonaggregatecomponents-1_0_xsd Drilldown into SettlementPeriod in schema ubl-commonaggregatecomponents-1_0_xsd Drilldown into PenaltySurchargePercent in schema ubl-commonbasiccomponents-1_0_xsd Drilldown into SettlementDiscountPercent in schema ubl-commonbasiccomponents-1_0_xsd Drilldown into ReferenceEventCode in schema ubl-commonaggregatecomponents-1_0_xsd Drilldown into Note in schema ubl-commonbasiccomponents-1_0_xsd Drilldown into ID in schema ubl-commonaggregatecomponents-1_0_xsd Drilldown into PaymentTermsType in schema ubl-commonaggregatecomponents-1_0_xsdXSD Diagram of PaymentTerms in schema ubl-commonaggregatecomponents-1_0_xsd (OASIS Universal Business Language (UBL) TC)
Collapse XSD Schema Code:
<xsd:element name="PaymentTerms" type="PaymentTermsType" />
Collapse Child Elements:
Name Type Min Occurs Max Occurs
ID cac:ID 0 1
Note cbc:Note 0 1
ReferenceEventCode cac:ReferenceEventCode 0 1
SettlementDiscountPercent cbc:SettlementDiscountPercent 0 1
PenaltySurchargePercent cbc:PenaltySurchargePercent 0 1
SettlementPeriod cac:SettlementPeriod 0 1
PenaltyPeriod cac:PenaltyPeriod 0 1
Collapse Derivation Tree: