Definition Type: ComplexType
Name: TransportEquipmentType
Namespace: urn:oasis:names:specification:ubl:schema:xsd:CommonAggregateComponents-1.0
Containing Schema: UBL-CommonAggregateComponents-1.0.xsd
Abstract
Documentation:
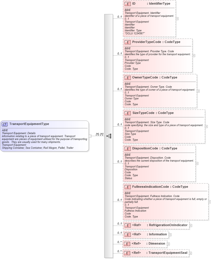
ABIE Transport Equipment. Details information relating to a piece of transport equipment. Transport equipment are pieces of equipment utilised for the purpose of transporting goods. They are usually used for many shipments. Transport Equipment Shipping Container, Sea Container, Rail Wagon, Pallet, Trailer
Collapse XSD Schema Diagram:
Drilldown into TransportEquipmentSeal in schema ubl-commonaggregatecomponents-1_0_xsd Drilldown into Dimension in schema ubl-commonaggregatecomponents-1_0_xsd Drilldown into Information in schema ubl-commonbasiccomponents-1_0_xsd Drilldown into RefrigerationOnIndicator in schema ubl-commonbasiccomponents-1_0_xsd Drilldown into FullnessIndicationCode in schema ubl-commonaggregatecomponents-1_0_xsd Drilldown into DispositionCode in schema ubl-commonaggregatecomponents-1_0_xsd Drilldown into SizeTypeCode in schema ubl-commonaggregatecomponents-1_0_xsd Drilldown into OwnerTypeCode in schema ubl-commonaggregatecomponents-1_0_xsd Drilldown into ProviderTypeCode in schema ubl-commonaggregatecomponents-1_0_xsd Drilldown into ID in schema ubl-commonaggregatecomponents-1_0_xsdXSD Diagram of TransportEquipmentType in schema ubl-commonaggregatecomponents-1_0_xsd (OASIS Universal Business Language (UBL) TC)
Collapse XSD Schema Code:
<xsd:complexType name="TransportEquipmentType">
    <xsd:annotation>
        <xsd:documentation>
            <ccts:Component xmlns:ccts="urn:oasis:names:specification:ubl:schema:xsd:CoreComponentParameters-1.0">
                <ccts:ComponentType>ABIE</ccts:ComponentType>
                <ccts:DictionaryEntryName>Transport Equipment. Details</ccts:DictionaryEntryName>
                <ccts:Definition>information relating to a piece of transport equipment. Transport equipment are pieces of equipment utilised for the purpose of transporting goods.  They are usually used for many shipments.</ccts:Definition>
                <ccts:ObjectClass>Transport Equipment</ccts:ObjectClass>
                <ccts:Examples>Shipping Container, Sea Container, Rail Wagon, Pallet, Trailer</ccts:Examples>
            </ccts:Component>
        </xsd:documentation>
    </xsd:annotation>
    <xsd:sequence>
        <xsd:element name="ID" type="udt:IdentifierType" minOccurs="0" maxOccurs="1">
            <xsd:annotation>
                <xsd:documentation>
                    <ccts:Component xmlns:ccts="urn:oasis:names:specification:ubl:schema:xsd:CoreComponentParameters-1.0">
                        <ccts:ComponentType>BBIE</ccts:ComponentType>
                        <ccts:DictionaryEntryName>Transport Equipment. Identifier</ccts:DictionaryEntryName>
                        <ccts:Definition>identifier of a piece of transport equipment.</ccts:Definition>
                        <ccts:Cardinality>0..1</ccts:Cardinality>
                        <ccts:ObjectClass>Transport Equipment</ccts:ObjectClass>
                        <ccts:PropertyTerm>Identifier</ccts:PropertyTerm>
                        <ccts:RepresentationTerm>Identifier</ccts:RepresentationTerm>
                        <ccts:DataType>Identifier. Type</ccts:DataType>
                        <ccts:Examples>"OCLU 1234567"</ccts:Examples>
                    </ccts:Component>
                </xsd:documentation>
            </xsd:annotation>
        </xsd:element>
        <xsd:element name="ProviderTypeCode" type="udt:CodeType" minOccurs="0" maxOccurs="1">
            <xsd:annotation>
                <xsd:documentation>
                    <ccts:Component xmlns:ccts="urn:oasis:names:specification:ubl:schema:xsd:CoreComponentParameters-1.0">
                        <ccts:ComponentType>BBIE</ccts:ComponentType>
                        <ccts:DictionaryEntryName>Transport Equipment. Provider Type. Code</ccts:DictionaryEntryName>
                        <ccts:Definition>identifies the type of provider for the transport equipment.</ccts:Definition>
                        <ccts:Cardinality>0..1</ccts:Cardinality>
                        <ccts:ObjectClass>Transport Equipment</ccts:ObjectClass>
                        <ccts:PropertyTerm>Provider Type</ccts:PropertyTerm>
                        <ccts:RepresentationTerm>Code</ccts:RepresentationTerm>
                        <ccts:DataType>Code. Type</ccts:DataType>
                    </ccts:Component>
                </xsd:documentation>
            </xsd:annotation>
        </xsd:element>
        <xsd:element name="OwnerTypeCode" type="udt:CodeType" minOccurs="0" maxOccurs="1">
            <xsd:annotation>
                <xsd:documentation>
                    <ccts:Component xmlns:ccts="urn:oasis:names:specification:ubl:schema:xsd:CoreComponentParameters-1.0">
                        <ccts:ComponentType>BBIE</ccts:ComponentType>
                        <ccts:DictionaryEntryName>Transport Equipment. Owner Type. Code</ccts:DictionaryEntryName>
                        <ccts:Definition>identifies the type of owner of a piece of transport equipment.</ccts:Definition>
                        <ccts:Cardinality>0..1</ccts:Cardinality>
                        <ccts:ObjectClass>Transport Equipment</ccts:ObjectClass>
                        <ccts:PropertyTerm>Owner Type</ccts:PropertyTerm>
                        <ccts:RepresentationTerm>Code</ccts:RepresentationTerm>
                        <ccts:DataType>Code. Type</ccts:DataType>
                    </ccts:Component>
                </xsd:documentation>
            </xsd:annotation>
        </xsd:element>
        <xsd:element name="SizeTypeCode" type="udt:CodeType" minOccurs="0" maxOccurs="1">
            <xsd:annotation>
                <xsd:documentation>
                    <ccts:Component xmlns:ccts="urn:oasis:names:specification:ubl:schema:xsd:CoreComponentParameters-1.0">
                        <ccts:ComponentType>BBIE</ccts:ComponentType>
                        <ccts:DictionaryEntryName>Transport Equipment. Size Type. Code</ccts:DictionaryEntryName>
                        <ccts:Definition>code specifying  the size and type of a piece of transport equipment.</ccts:Definition>
                        <ccts:Cardinality>0..1</ccts:Cardinality>
                        <ccts:ObjectClass>Transport Equipment</ccts:ObjectClass>
                        <ccts:PropertyTerm>Size Type</ccts:PropertyTerm>
                        <ccts:RepresentationTerm>Code</ccts:RepresentationTerm>
                        <ccts:DataType>Code. Type</ccts:DataType>
                    </ccts:Component>
                </xsd:documentation>
            </xsd:annotation>
        </xsd:element>
        <xsd:element name="DispositionCode" type="udt:CodeType" minOccurs="0" maxOccurs="1">
            <xsd:annotation>
                <xsd:documentation>
                    <ccts:Component xmlns:ccts="urn:oasis:names:specification:ubl:schema:xsd:CoreComponentParameters-1.0">
                        <ccts:ComponentType>BBIE</ccts:ComponentType>
                        <ccts:DictionaryEntryName>Transport Equipment. Disposition. Code</ccts:DictionaryEntryName>
                        <ccts:Definition>describes the current disposition of the transport equipment.</ccts:Definition>
                        <ccts:Cardinality>0..1</ccts:Cardinality>
                        <ccts:ObjectClass>Transport Equipment</ccts:ObjectClass>
                        <ccts:PropertyTerm>Disposition</ccts:PropertyTerm>
                        <ccts:RepresentationTerm>Code</ccts:RepresentationTerm>
                        <ccts:DataType>Code. Type</ccts:DataType>
                        <ccts:AlternativeBusinessTerms>Status</ccts:AlternativeBusinessTerms>
                    </ccts:Component>
                </xsd:documentation>
            </xsd:annotation>
        </xsd:element>
        <xsd:element name="FullnessIndicationCode" type="udt:CodeType" minOccurs="0" maxOccurs="1">
            <xsd:annotation>
                <xsd:documentation>
                    <ccts:Component xmlns:ccts="urn:oasis:names:specification:ubl:schema:xsd:CoreComponentParameters-1.0">
                        <ccts:ComponentType>BBIE</ccts:ComponentType>
                        <ccts:DictionaryEntryName>Transport Equipment. Fullness Indication. Code</ccts:DictionaryEntryName>
                        <ccts:Definition>Code indicating whether a piece of transport equipment is full, empty or partially full.</ccts:Definition>
                        <ccts:Cardinality>0..1</ccts:Cardinality>
                        <ccts:ObjectClass>Transport Equipment</ccts:ObjectClass>
                        <ccts:PropertyTerm>Fullness Indication</ccts:PropertyTerm>
                        <ccts:RepresentationTerm>Code</ccts:RepresentationTerm>
                        <ccts:DataType>Code. Type</ccts:DataType>
                    </ccts:Component>
                </xsd:documentation>
            </xsd:annotation>
        </xsd:element>
        <xsd:element ref="cbc:RefrigerationOnIndicator" minOccurs="0" maxOccurs="1">
            <xsd:annotation>
                <xsd:documentation>
                    <ccts:Component xmlns:ccts="urn:oasis:names:specification:ubl:schema:xsd:CoreComponentParameters-1.0">
                        <ccts:ComponentType>BBIE</ccts:ComponentType>
                        <ccts:DictionaryEntryName>Transport Equipment. Refrigeration On Indicator. Indicator</ccts:DictionaryEntryName>
                        <ccts:Definition>indicates whether refrigeration is on (true) or off (false) for the transportation equipment.</ccts:Definition>
                        <ccts:Cardinality>0..1</ccts:Cardinality>
                        <ccts:ObjectClass>Transport Equipment</ccts:ObjectClass>
                        <ccts:PropertyTerm>Refrigeration On Indicator</ccts:PropertyTerm>
                        <ccts:RepresentationTerm>Indicator</ccts:RepresentationTerm>
                        <ccts:DataType>Indicator. Type</ccts:DataType>
                    </ccts:Component>
                </xsd:documentation>
            </xsd:annotation>
        </xsd:element>
        <xsd:element ref="cbc:Information" minOccurs="0" maxOccurs="1">
            <xsd:annotation>
                <xsd:documentation>
                    <ccts:Component xmlns:ccts="urn:oasis:names:specification:ubl:schema:xsd:CoreComponentParameters-1.0">
                        <ccts:ComponentType>BBIE</ccts:ComponentType>
                        <ccts:DictionaryEntryName>Transport Equipment. Information. Text</ccts:DictionaryEntryName>
                        <ccts:Definition>additional information in free form text relating to the transport equipment.</ccts:Definition>
                        <ccts:Cardinality>0..1</ccts:Cardinality>
                        <ccts:ObjectClass>Transport Equipment</ccts:ObjectClass>
                        <ccts:PropertyTerm>Information</ccts:PropertyTerm>
                        <ccts:RepresentationTerm>Text</ccts:RepresentationTerm>
                        <ccts:DataType>Text. Type</ccts:DataType>
                    </ccts:Component>
                </xsd:documentation>
            </xsd:annotation>
        </xsd:element>
        <xsd:element ref="Dimension" minOccurs="0" maxOccurs="unbounded">
            <xsd:annotation>
                <xsd:documentation>
                    <ccts:Component xmlns:ccts="urn:oasis:names:specification:ubl:schema:xsd:CoreComponentParameters-1.0">
                        <ccts:ComponentType>ASBIE</ccts:ComponentType>
                        <ccts:DictionaryEntryName>Transport Equipment. Dimension</ccts:DictionaryEntryName>
                        <ccts:Definition>associates the transport equipment with its measurement(s).</ccts:Definition>
                        <ccts:Cardinality>0..n</ccts:Cardinality>
                        <ccts:ObjectClass>Transport Equipment</ccts:ObjectClass>
                        <ccts:PropertyTerm>Dimension</ccts:PropertyTerm>
                        <ccts:AssociatedObjectClass>Dimension</ccts:AssociatedObjectClass>
                    </ccts:Component>
                </xsd:documentation>
            </xsd:annotation>
        </xsd:element>
        <xsd:element ref="TransportEquipmentSeal" minOccurs="0" maxOccurs="unbounded">
            <xsd:annotation>
                <xsd:documentation>
                    <ccts:Component xmlns:ccts="urn:oasis:names:specification:ubl:schema:xsd:CoreComponentParameters-1.0">
                        <ccts:ComponentType>ASBIE</ccts:ComponentType>
                        <ccts:DictionaryEntryName>Transport Equipment. Transport Equipment Seal</ccts:DictionaryEntryName>
                        <ccts:Definition>associates the transport equipment with information about equipment seal(s) applied to it.</ccts:Definition>
                        <ccts:Cardinality>0..n</ccts:Cardinality>
                        <ccts:ObjectClass>Transport Equipment</ccts:ObjectClass>
                        <ccts:PropertyTerm>Transport Equipment Seal</ccts:PropertyTerm>
                        <ccts:AssociatedObjectClass>Transport Equipment Seal</ccts:AssociatedObjectClass>
                    </ccts:Component>
                </xsd:documentation>
            </xsd:annotation>
        </xsd:element>
    </xsd:sequence>
</xsd:complexType>
Collapse Child Elements:
Name Type Min Occurs Max Occurs
ID cac:ID 0 1
ProviderTypeCode cac:ProviderTypeCode 0 1
OwnerTypeCode cac:OwnerTypeCode 0 1
SizeTypeCode cac:SizeTypeCode 0 1
DispositionCode cac:DispositionCode 0 1
FullnessIndicationCode cac:FullnessIndicationCode 0 1
RefrigerationOnIndicator cbc:RefrigerationOnIndicator 0 1
Information cbc:Information 0 1
Dimension cac:Dimension 0 unbounded
TransportEquipmentSeal cac:TransportEquipmentSeal 0 unbounded
Collapse Derivation Tree:
Collapse References:
cac:TransportEquipment