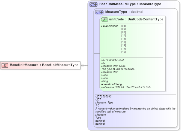
Definition Type: Element
Name: BaseUnitMeasure
Namespace: urn:oasis:names:specification:ubl:schema:xsd:CommonBasicComponents-2
Type: cbc:BaseUnitMeasureType
Containing Schema: UBL-CommonBasicComponents-2.0.xsd
Abstract
Collapse XSD Schema Diagram:
Drilldown into unitCode in schema unqualifieddatatypeschemamodule-2_0_xsd Drilldown into MeasureType in schema unqualifieddatatypeschemamodule-2_0_xsd Drilldown into BaseUnitMeasureType in schema ubl-commonbasiccomponents-2_0_xsdXSD Diagram of BaseUnitMeasure in schema ubl-commonbasiccomponents-2_0_xsd (OASIS Universal Business Language (UBL) TC)
Collapse XSD Schema Code:
<xsd:element name="BaseUnitMeasure" type="BaseUnitMeasureType" />
Collapse Child Attributes:
Name Type Default Value Use
unitCode udt:unitCode Required
Collapse Derivation Tree: