Definition Type: ComplexType
Name: LeadTimeMeasureType
Namespace: urn:oasis:names:specification:ubl:schema:xsd:CommonBasicComponents-2
Type: udt:MeasureType
Containing Schema: UBL-CommonBasicComponents-2.0.xsd
Abstract
Collapse XSD Schema Diagram:
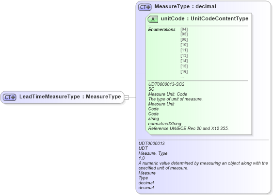
Drilldown into unitCode in schema unqualifieddatatypeschemamodule-2_0_xsd Drilldown into MeasureType in schema unqualifieddatatypeschemamodule-2_0_xsdXSD Diagram of LeadTimeMeasureType in schema ubl-commonbasiccomponents-2_0_xsd (OASIS Universal Business Language (UBL) TC)
Collapse XSD Schema Code:
<xsd:complexType name="LeadTimeMeasureType">
    <xsd:simpleContent>
        <xsd:extension base="udt:MeasureType" />
    </xsd:simpleContent>
</xsd:complexType>
Collapse Child Attributes:
Name Type Default Value Use
unitCode udt:unitCode Required
Collapse Derivation Tree:
Collapse References:
cbc:LeadTimeMeasure