Definition Type: Element
Name: TaxInclusiveAmount
Namespace: urn:oasis:names:specification:ubl:schema:xsd:CommonBasicComponents-2
Type: cbc:TaxInclusiveAmountType
Containing Schema: UBL-CommonBasicComponents-2.0.xsd
Abstract
Collapse XSD Schema Diagram:
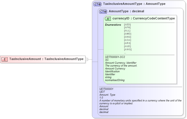
Drilldown into currencyID in schema unqualifieddatatypeschemamodule-2_0_xsd Drilldown into AmountType in schema unqualifieddatatypeschemamodule-2_0_xsd Drilldown into TaxInclusiveAmountType in schema ubl-commonbasiccomponents-2_0_xsdXSD Diagram of TaxInclusiveAmount in schema ubl-commonbasiccomponents-2_0_xsd (OASIS Universal Business Language (UBL) TC)
Collapse XSD Schema Code:
<xsd:element name="TaxInclusiveAmount" type="TaxInclusiveAmountType" />
Collapse Child Attributes:
Name Type Default Value Use
currencyID udt:currencyID Required
Collapse Derivation Tree: