Definition Type: Element
Name: TotalTransportHandlingUnitQuantity
Namespace: urn:oasis:names:specification:ubl:schema:xsd:CommonBasicComponents-2
Type: cbc:TotalTransportHandlingUnitQuantityType
Containing Schema: UBL-CommonBasicComponents-2.0.xsd
Abstract
Collapse XSD Schema Diagram:
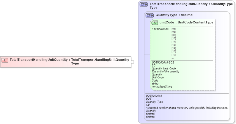
Drilldown into unitCode in schema unqualifieddatatypeschemamodule-2_0_xsd Drilldown into QuantityType in schema unqualifieddatatypeschemamodule-2_0_xsd Drilldown into TotalTransportHandlingUnitQuantityType in schema ubl-commonbasiccomponents-2_0_xsdXSD Diagram of TotalTransportHandlingUnitQuantity in schema ubl-commonbasiccomponents-2_0_xsd (OASIS Universal Business Language (UBL) TC)
Collapse XSD Schema Code:
<xsd:element name="TotalTransportHandlingUnitQuantity" type="TotalTransportHandlingUnitQuantityType" />
Collapse Child Attributes:
Name Type Default Value Use
unitCode udt:unitCode Optional
Collapse Derivation Tree: