Documentation for OASIS Universal Business Language (UBL) TC
Definition Type:
Element
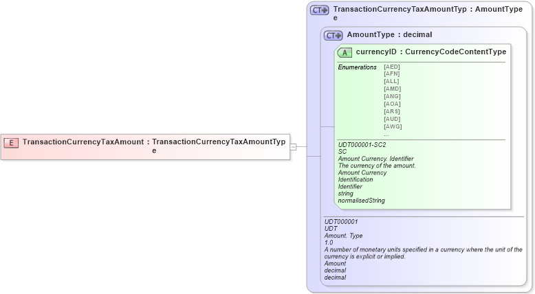
Name:
TransactionCurrencyTaxAmount
Namespace:
urn:oasis:names:specification:ubl:schema:xsd:CommonBasicComponents-2
Type:
cbc
:
TransactionCurrencyTaxAmountType
Containing Schema:
UBL-CommonBasicComponents-2.0.xsd
Abstract
XSD Schema Diagram:
XSD Schema Code:
<xsd:element name="TransactionCurrencyTaxAmount" type="TransactionCurrencyTaxAmountType" />
Child Attributes:
Name
Type
Default Value
Use
currencyID
udt
:
currencyID
Required
Derivation Tree:
udt
:
AmountType
cbc
:
TransactionCurrencyTaxAmountType
TransactionCurrencyTaxAmount