Definition Type: Element
Name: fldSimple
Namespace: http://schemas.microsoft.com/office/word/2003/wordml
Type: W:simpleFieldType
Containing Schema: wordnet.xsd
MinOccurs 0
MaxOccurs unbounded
Abstract
Documentation:
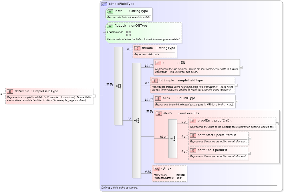
Represents a simple Word field (with plain text instructions). Simple fields are run-time calculated entities in Word (for example, page numbers).
Collapse XSD Schema Diagram:
Drilldown into permEnd in schema wordnet_xsd Drilldown into permStart in schema wordnet_xsd Drilldown into proofErr in schema wordnet_xsd Drilldown into runLevelElts in schema wordnet_xsd Drilldown into hlink in schema wordnet_xsd Drilldown into fldSimple in schema wordnet_xsd Drilldown into r in schema wordnet_xsd Drilldown into fldData in schema wordnet_xsd Drilldown into fldLock in schema wordnet_xsd Drilldown into instr in schema wordnet_xsd Drilldown into simpleFieldType in schema wordnet_xsdXSD Diagram of fldSimple in schema wordnet_xsd (Microsoft Office 2003 Reference Schemas)
Collapse XSD Schema Code:
<xsd:element name="fldSimple" type="simpleFieldType" minOccurs="0" maxOccurs="unbounded">
    <xsd:annotation>
        <xsd:documentation>Represents a simple Word field (with plain text instructions). Simple fields are run-time calculated entities in Word (for example, page numbers).</xsd:documentation>
    </xsd:annotation>
</xsd:element>
Collapse Child Elements:
Name Type Min Occurs Max Occurs
fldData W:fldData 0 1
r W:r (1) (1)
fldSimple W:fldSimple 0 unbounded
hlink W:hlink (1) (1)
proofErr W:proofErr 0 (1)
permStart W:permStart 0 (1)
permEnd W:permEnd 0 (1)
<xs:any> Allowed namespace: '##other' 0 (1)
<xs:group> W:runLevelElts (1) (1)
Collapse Child Attributes:
Name Type Default Value Use
instr W:instr Required
fldLock W:fldLock (Optional)
Collapse Derivation Tree: