Definition Type: Element
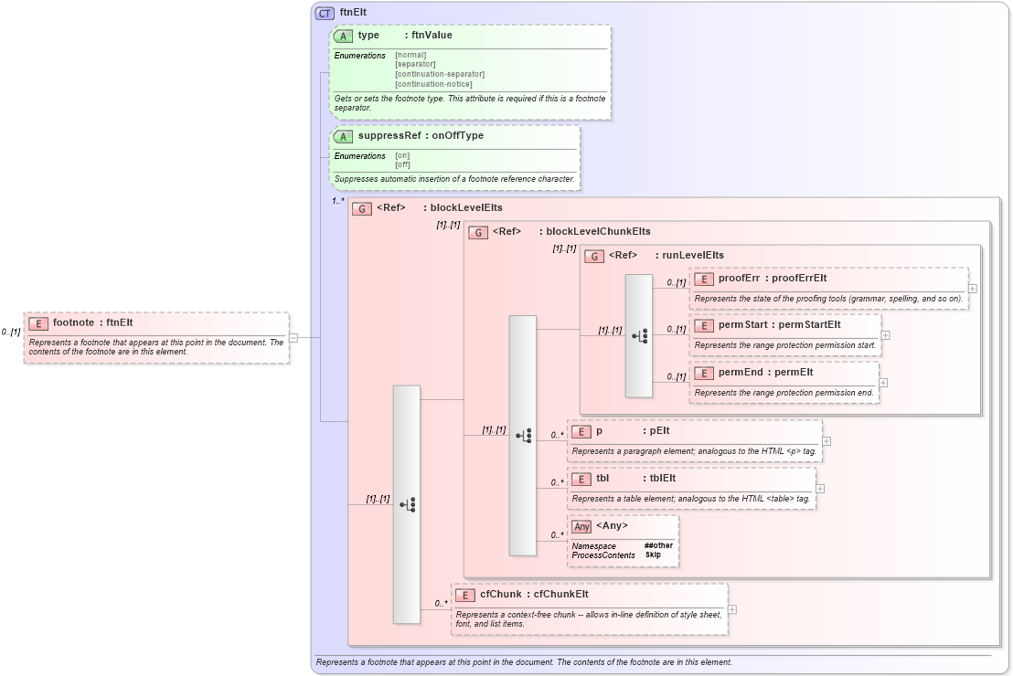
Name: footnote
Namespace: http://schemas.microsoft.com/office/word/2003/wordml
Type: W:ftnElt
Containing Schema: wordnet.xsd
MinOccurs 0
MaxOccurs (1)
Abstract
Documentation:
Represents a footnote that appears at this point in the document. The contents of the footnote are in this element.
Collapse XSD Schema Diagram:
Drilldown into cfChunk in schema wordnet_xsd Drilldown into tbl in schema wordnet_xsd Drilldown into p in schema wordnet_xsd Drilldown into permEnd in schema wordnet_xsd Drilldown into permStart in schema wordnet_xsd Drilldown into proofErr in schema wordnet_xsd Drilldown into runLevelElts in schema wordnet_xsd Drilldown into blockLevelChunkElts in schema wordnet_xsd Drilldown into blockLevelElts in schema wordnet_xsd Drilldown into suppressRef in schema wordnet_xsd Drilldown into type in schema wordnet_xsd Drilldown into ftnElt in schema wordnet_xsdXSD Diagram of footnote in schema wordnet_xsd (Microsoft Office 2003 Reference Schemas)
Collapse XSD Schema Code:
<xsd:element name="footnote" type="ftnElt" minOccurs="0">
    <xsd:annotation>
        <xsd:documentation>Represents a footnote that appears at this point in the document. The contents of the footnote are in this element.</xsd:documentation>
    </xsd:annotation>
</xsd:element>
Collapse Child Elements:
Name Type Min Occurs Max Occurs
proofErr W:proofErr 0 (1)
permStart W:permStart 0 (1)
permEnd W:permEnd 0 (1)
p W:p 0 unbounded
tbl W:tbl 0 unbounded
cfChunk W:cfChunk 0 unbounded
<xs:any> Allowed namespace: '##other' 0 unbounded
<xs:group> W:blockLevelChunkElts (1) (1)
<xs:group> W:runLevelElts (1) (1)
Collapse Child Attributes:
Name Type Default Value Use
type W:type Optional
suppressRef W:suppressRef Optional
Collapse Derivation Tree: