Definition Type: Element
Name: wordDocument
Namespace: http://schemas.microsoft.com/office/word/2003/wordml
Type: W:wordDocumentElt
Containing Schema: wordnet.xsd
Abstract
Documentation:
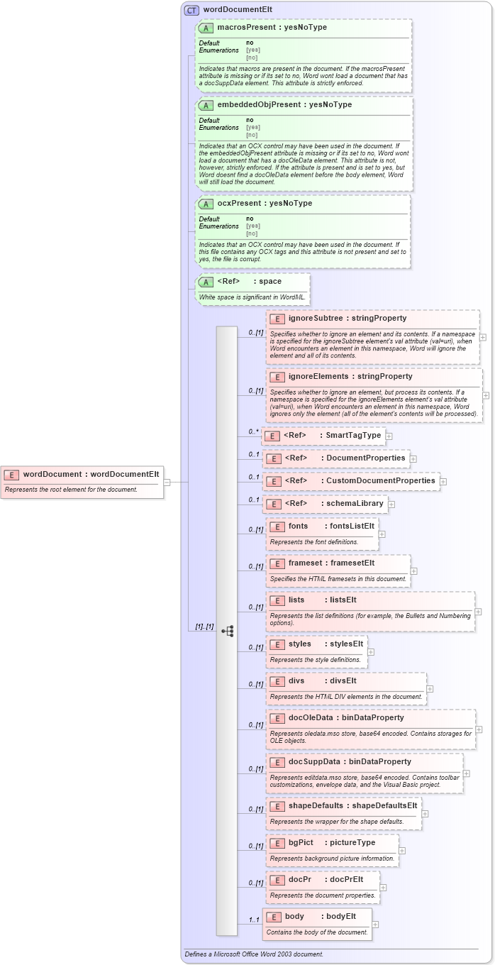
Represents the root element for the document.
Collapse XSD Schema Diagram:
Drilldown into body in schema wordnet_xsd Drilldown into docPr in schema wordnet_xsd Drilldown into bgPict in schema wordnet_xsd Drilldown into shapeDefaults in schema wordnet_xsd Drilldown into docSuppData in schema wordnet_xsd Drilldown into docOleData in schema wordnet_xsd Drilldown into divs in schema wordnet_xsd Drilldown into styles in schema wordnet_xsd Drilldown into lists in schema wordnet_xsd Drilldown into frameset in schema wordnet_xsd Drilldown into fonts in schema wordnet_xsd Drilldown into schemaLibrary in schema xsdlib_xsd Drilldown into CustomDocumentProperties in schema office_xsd Drilldown into DocumentProperties in schema office_xsd Drilldown into SmartTagType in schema office_xsd Drilldown into ignoreElements in schema wordnet_xsd Drilldown into ignoreSubtree in schema wordnet_xsd Drilldown into space in schema xml_xsd Drilldown into ocxPresent in schema wordnet_xsd Drilldown into embeddedObjPresent in schema wordnet_xsd Drilldown into macrosPresent in schema wordnet_xsd Drilldown into wordDocumentElt in schema wordnet_xsdXSD Diagram of wordDocument in schema wordnet_xsd (Microsoft Office 2003 Reference Schemas)
Collapse XSD Schema Code:
<xsd:element name="wordDocument" type="wordDocumentElt">
    <xsd:annotation>
        <xsd:documentation>Represents the root element for the document.</xsd:documentation>
    </xsd:annotation>
</xsd:element>
Collapse Child Elements:
Name Type Min Occurs Max Occurs
ignoreSubtree W:ignoreSubtree 0 (1)
ignoreElements W:ignoreElements 0 (1)
SmartTagType o:SmartTagType 0 unbounded
DocumentProperties o:DocumentProperties 0 1
CustomDocumentProperties o:CustomDocumentProperties 0 1
schemaLibrary sl:schemaLibrary 0 1
fonts W:fonts 0 (1)
frameset W:frameset 0 (1)
lists W:lists 0 (1)
styles W:styles 0 (1)
divs W:divs 0 (1)
docOleData W:docOleData 0 (1)
docSuppData W:docSuppData 0 (1)
shapeDefaults W:shapeDefaults 0 (1)
bgPict W:bgPict 0 (1)
docPr W:docPr 0 (1)
body W:body 1 1
Collapse Child Attributes:
Name Type Default Value Use
macrosPresent W:macrosPresent no Optional
embeddedObjPresent W:embeddedObjPresent no Optional
ocxPresent W:ocxPresent no Optional
space nsE:space Optional
Collapse Derivation Tree: