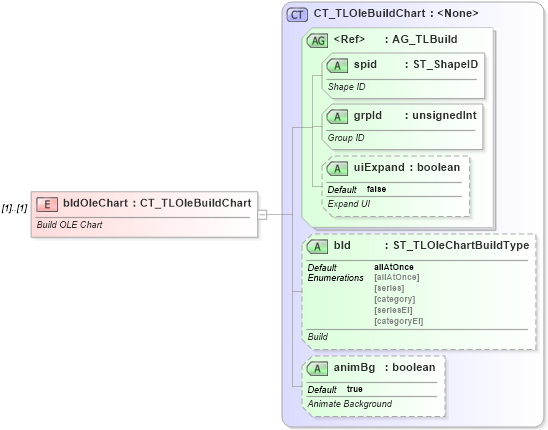
Definition Type: Element
Name: bldOleChart
Namespace: http://schemas.openxmlformats.org/presentationml/2006/main
Type: p:CT_TLOleBuildChart
Containing Schema: pml-animationInfo.xsd
MinOccurs (1)
MaxOccurs (1)
Abstract
Documentation:
Build OLE Chart
Collapse XSD Schema Diagram:
Drilldown into animBg in schema pml-animationinfo_xsd Drilldown into bld in schema pml-animationinfo_xsd Drilldown into uiExpand in schema pml-animationinfo_xsd Drilldown into grpId in schema pml-animationinfo_xsd Drilldown into spid in schema pml-animationinfo_xsd Drilldown into AG_TLBuild in schema pml-animationinfo_xsd Drilldown into CT_TLOleBuildChart in schema pml-animationinfo_xsdXSD Diagram of bldOleChart in schema pml-animationinfo_xsd (Office Open XML (OOXML / OpenXML / Ecma 376))
Collapse XSD Schema Code:
<xsd:element name="bldOleChart" type="CT_TLOleBuildChart">
    <xsd:annotation>
        <xsd:documentation>Build OLE Chart</xsd:documentation>
    </xsd:annotation>
</xsd:element>
Collapse Child Attributes:
Name Type Default Value Use
spid p:spid Required
grpId p:grpId Required
uiExpand p:uiExpand false Optional
bld p:bld allAtOnce Optional
animBg p:animBg true Optional
Collapse Derivation Tree: