Definition Type: ComplexType
Name: CT_ShowProperties
Namespace: http://schemas.openxmlformats.org/presentationml/2006/main
Containing Schema: pml-presentationProperties.xsd
Abstract
Collapse XSD Schema Diagram:
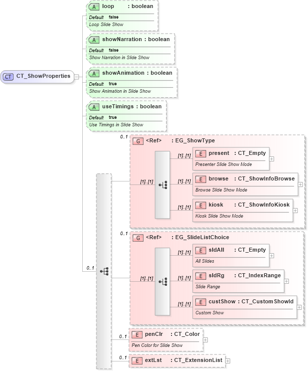
Drilldown into extLst in schema pml-presentationproperties_xsd Drilldown into penClr in schema pml-presentationproperties_xsd Drilldown into custShow in schema pml-basetypes_xsd Drilldown into sldRg in schema pml-basetypes_xsd Drilldown into sldAll in schema pml-basetypes_xsd Drilldown into EG_SlideListChoice in schema pml-basetypes_xsd Drilldown into kiosk in schema pml-presentationproperties_xsd Drilldown into browse in schema pml-presentationproperties_xsd Drilldown into present in schema pml-presentationproperties_xsd Drilldown into EG_ShowType in schema pml-presentationproperties_xsd Drilldown into useTimings in schema pml-presentationproperties_xsd Drilldown into showAnimation in schema pml-presentationproperties_xsd Drilldown into showNarration in schema pml-presentationproperties_xsd Drilldown into loop in schema pml-presentationproperties_xsdXSD Diagram of CT_ShowProperties in schema pml-presentationproperties_xsd (Office Open XML (OOXML / OpenXML / Ecma 376))
Collapse XSD Schema Code:
<xsd:complexType name="CT_ShowProperties">
    <xsd:sequence minOccurs="0" maxOccurs="1">
        <xsd:group ref="EG_ShowType" minOccurs="0" maxOccurs="1">
        </xsd:group>
        <xsd:group ref="EG_SlideListChoice" minOccurs="0" maxOccurs="1">
        </xsd:group>
        <xsd:element name="penClr" type="a:CT_Color" minOccurs="0" maxOccurs="1">
            <xsd:annotation>
                <xsd:documentation>Pen Color for Slide Show</xsd:documentation>
            </xsd:annotation>
        </xsd:element>
        <xsd:element name="extLst" type="CT_ExtensionList" minOccurs="0" maxOccurs="1" />
    </xsd:sequence>
    <xsd:attribute name="loop" type="xsd:boolean" use="optional" default="false">
        <xsd:annotation>
            <xsd:documentation>Loop Slide Show</xsd:documentation>
        </xsd:annotation>
    </xsd:attribute>
    <xsd:attribute name="showNarration" type="xsd:boolean" use="optional" default="false">
        <xsd:annotation>
            <xsd:documentation>Show Narration in Slide Show</xsd:documentation>
        </xsd:annotation>
    </xsd:attribute>
    <xsd:attribute name="showAnimation" type="xsd:boolean" use="optional" default="true">
        <xsd:annotation>
            <xsd:documentation>Show Animation in Slide Show</xsd:documentation>
        </xsd:annotation>
    </xsd:attribute>
    <xsd:attribute name="useTimings" type="xsd:boolean" use="optional" default="true">
        <xsd:annotation>
            <xsd:documentation>Use Timings in Slide Show</xsd:documentation>
        </xsd:annotation>
    </xsd:attribute>
</xsd:complexType>
Collapse Child Elements:
Name Type Min Occurs Max Occurs
present p:present (1) (1)
browse p:browse (1) (1)
kiosk p:kiosk (1) (1)
sldAll p:sldAll (1) (1)
sldRg p:sldRg (1) (1)
custShow p:custShow (1) (1)
penClr p:penClr 0 1
extLst p:extLst 0 1
<xs:group> p:EG_ShowType 0 1
<xs:group> p:EG_SlideListChoice 0 1
Collapse Child Attributes:
Name Type Default Value Use
loop p:loop false Optional
showNarration p:showNarration false Optional
showAnimation p:showAnimation true Optional
useTimings p:useTimings true Optional
Collapse Derivation Tree:
Collapse References:
p:showPr