Definition Type: Element
Name: if
Namespace: http://schemas.openxmlformats.org/drawingml/2006/diagram
Type: nsC:CT_When
Containing Schema: dml-diagramDefinition.xsd
MinOccurs (1)
MaxOccurs unbounded
Abstract
Documentation:
If
Collapse XSD Schema Diagram:
Drilldown into extLst in schema dml-diagramdefinition_xsd Drilldown into choose in schema dml-diagramdefinition_xsd Drilldown into layoutNode in schema dml-diagramdefinition_xsd Drilldown into forEach in schema dml-diagramdefinition_xsd Drilldown into ruleLst in schema dml-diagramdefinition_xsd Drilldown into constrLst in schema dml-diagramdefinition_xsd Drilldown into presOf in schema dml-diagramdefinition_xsd Drilldown into shape in schema dml-diagramdefinition_xsd Drilldown into alg in schema dml-diagramdefinition_xsd Drilldown into val in schema dml-diagramdefinition_xsd Drilldown into op in schema dml-diagramdefinition_xsd Drilldown into arg in schema dml-diagramdefinition_xsd Drilldown into func in schema dml-diagramdefinition_xsd Drilldown into step in schema dml-diagramdefinition_xsd Drilldown into cnt in schema dml-diagramdefinition_xsd Drilldown into st in schema dml-diagramdefinition_xsd Drilldown into hideLastTrans in schema dml-diagramdefinition_xsd Drilldown into ptType in schema dml-diagramdefinition_xsd Drilldown into axis in schema dml-diagramdefinition_xsd Drilldown into AG_IteratorAttributes in schema dml-diagramdefinition_xsd Drilldown into name in schema dml-diagramdefinition_xsd Drilldown into CT_When in schema dml-diagramdefinition_xsdXSD Diagram of if in schema dml-diagramdefinition_xsd (Office Open XML (OOXML / OpenXML / Ecma 376))
Collapse XSD Schema Code:
<xsd:element name="if" type="CT_When" maxOccurs="unbounded">
    <xsd:annotation>
        <xsd:documentation>If</xsd:documentation>
    </xsd:annotation>
</xsd:element>
Collapse Child Elements:
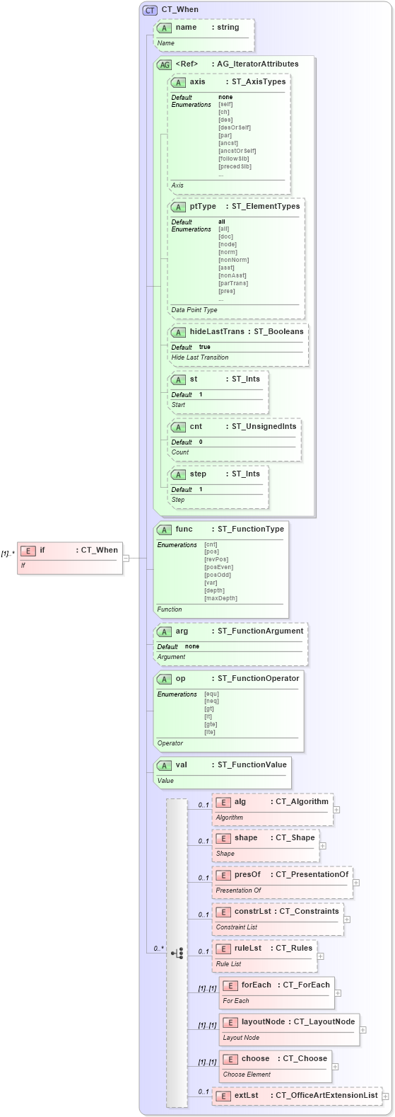
Name Type Min Occurs Max Occurs
alg nsC:alg 0 1
shape nsC:shape 0 1
presOf nsC:presOf 0 1
constrLst nsC:constrLst 0 1
ruleLst nsC:ruleLst 0 1
forEach nsC:forEach (1) (1)
layoutNode nsC:layoutNode (1) (1)
choose nsC:choose (1) (1)
extLst nsC:extLst 0 1
Collapse Child Attributes:
Name Type Default Value Use
name nsC:name Optional
axis nsC:axis none Optional
ptType nsC:ptType all Optional
hideLastTrans nsC:hideLastTrans true Optional
st nsC:st 1 Optional
cnt nsC:cnt 0 Optional
step nsC:step 1 Optional
func nsC:func Required
arg nsC:arg none Optional
op nsC:op Required
val nsC:val Required
Collapse Derivation Tree: