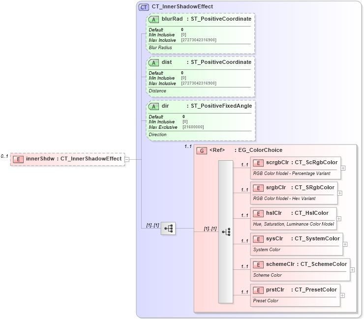
Definition Type: Element
Name: innerShdw
Namespace: http://schemas.openxmlformats.org/drawingml/2006/main
Type: a:CT_InnerShadowEffect
Containing Schema: dml-shapeEffects.xsd
MinOccurs 0
MaxOccurs 1
Abstract
Collapse XSD Schema Diagram:
Drilldown into prstClr in schema dml-basetypes_xsd Drilldown into schemeClr in schema dml-basetypes_xsd Drilldown into sysClr in schema dml-basetypes_xsd Drilldown into hslClr in schema dml-basetypes_xsd Drilldown into srgbClr in schema dml-basetypes_xsd Drilldown into scrgbClr in schema dml-basetypes_xsd Drilldown into EG_ColorChoice in schema dml-basetypes_xsd Drilldown into dir in schema dml-shapeeffects_xsd Drilldown into dist in schema dml-shapeeffects_xsd Drilldown into blurRad in schema dml-shapeeffects_xsd Drilldown into CT_InnerShadowEffect in schema dml-shapeeffects_xsdXSD Diagram of innerShdw in schema dml-shapeeffects_xsd (Office Open XML (OOXML / OpenXML / Ecma 376))
Collapse XSD Schema Code:
<xsd:element name="innerShdw" type="CT_InnerShadowEffect" minOccurs="0" maxOccurs="1" />
Collapse Child Elements:
Name Type Min Occurs Max Occurs
scrgbClr a:scrgbClr 1 1
srgbClr a:srgbClr 1 1
hslClr a:hslClr 1 1
sysClr a:sysClr 1 1
schemeClr a:schemeClr 1 1
prstClr a:prstClr 1 1
<xs:group> a:EG_ColorChoice 1 1
Collapse Child Attributes:
Name Type Default Value Use
blurRad a:blurRad 0 Optional
dist a:dist 0 Optional
dir a:dir 0 Optional
Collapse Derivation Tree: