Definition Type: Element
Name: left
Namespace: urn:schemas-microsoft-com:office:office
Type: o:CT_StrokeChild
Containing Schema: vml-officeDrawing.xsd
Abstract
Documentation:
Text Box Left Stroke
Collapse XSD Schema Diagram:
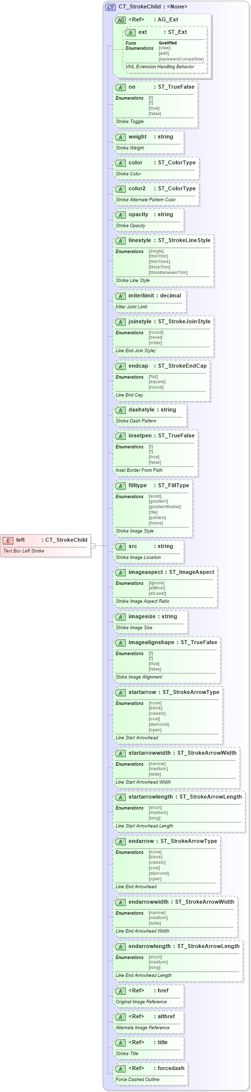
Drilldown into forcedash in schema vml-officedrawing_xsd Drilldown into title in schema vml-officedrawing_xsd Drilldown into althref in schema vml-officedrawing_xsd Drilldown into href in schema vml-officedrawing_xsd Drilldown into endarrowlength in schema vml-officedrawing_xsd Drilldown into endarrowwidth in schema vml-officedrawing_xsd Drilldown into endarrow in schema vml-officedrawing_xsd Drilldown into startarrowlength in schema vml-officedrawing_xsd Drilldown into startarrowwidth in schema vml-officedrawing_xsd Drilldown into startarrow in schema vml-officedrawing_xsd Drilldown into imagealignshape in schema vml-officedrawing_xsd Drilldown into imagesize in schema vml-officedrawing_xsd Drilldown into imageaspect in schema vml-officedrawing_xsd Drilldown into src in schema vml-officedrawing_xsd Drilldown into filltype in schema vml-officedrawing_xsd Drilldown into insetpen in schema vml-officedrawing_xsd Drilldown into dashstyle in schema vml-officedrawing_xsd Drilldown into endcap in schema vml-officedrawing_xsd Drilldown into joinstyle in schema vml-officedrawing_xsd Drilldown into miterlimit in schema vml-officedrawing_xsd Drilldown into linestyle in schema vml-officedrawing_xsd Drilldown into opacity in schema vml-officedrawing_xsd Drilldown into color2 in schema vml-officedrawing_xsd Drilldown into color in schema vml-officedrawing_xsd Drilldown into weight in schema vml-officedrawing_xsd Drilldown into on in schema vml-officedrawing_xsd Drilldown into ext in schema vml-main_xsd Drilldown into AG_Ext in schema vml-main_xsd Drilldown into CT_StrokeChild in schema vml-officedrawing_xsdXSD Diagram of left in schema vml-officedrawing_xsd (Office Open XML (OOXML / OpenXML / Ecma 376))
Collapse XSD Schema Code:
<xsd:element name="left" type="CT_StrokeChild">
    <xsd:annotation>
        <xsd:documentation>Text Box Left Stroke</xsd:documentation>
    </xsd:annotation>
</xsd:element>
Collapse Child Attributes:
Name Type Default Value Use
ext v:ext (Optional)
on o:on Optional
weight o:weight Optional
color o:color Optional
color2 o:color2 Optional
opacity o:opacity Optional
linestyle o:linestyle Optional
miterlimit o:miterlimit Optional
joinstyle o:joinstyle Optional
endcap o:endcap Optional
dashstyle o:dashstyle Optional
insetpen o:insetpen Optional
filltype o:filltype Optional
src o:src Optional
imageaspect o:imageaspect Optional
imagesize o:imagesize Optional
imagealignshape o:imagealignshape Optional
startarrow o:startarrow Optional
startarrowwidth o:startarrowwidth Optional
startarrowlength o:startarrowlength Optional
endarrow o:endarrow Optional
endarrowwidth o:endarrowwidth Optional
endarrowlength o:endarrowlength Optional
href o:href (Optional)
althref o:althref (Optional)
title o:title (Optional)
forcedash o:forcedash (Optional)
Collapse Derivation Tree: