Definition Type: Element
Name: OLEObject
Namespace: urn:schemas-microsoft-com:office:office
Type: o:CT_OLEObject
Containing Schema: vml-officeDrawing.xsd
Abstract
Documentation:
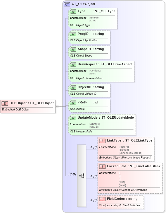
Embedded OLE Object
Collapse XSD Schema Diagram:
Drilldown into FieldCodes in schema vml-officedrawing_xsd Drilldown into LockedField in schema vml-officedrawing_xsd Drilldown into LinkType in schema vml-officedrawing_xsd Drilldown into UpdateMode in schema vml-officedrawing_xsd Drilldown into id in schema shared-relationshipreference_xsd Drilldown into ObjectID in schema vml-officedrawing_xsd Drilldown into DrawAspect in schema vml-officedrawing_xsd Drilldown into ShapeID in schema vml-officedrawing_xsd Drilldown into ProgID in schema vml-officedrawing_xsd Drilldown into Type in schema vml-officedrawing_xsd Drilldown into CT_OLEObject in schema vml-officedrawing_xsdXSD Diagram of OLEObject in schema vml-officedrawing_xsd (Office Open XML (OOXML / OpenXML / Ecma 376))
Collapse XSD Schema Code:
<xsd:element name="OLEObject" type="CT_OLEObject">
    <xsd:annotation>
        <xsd:documentation>Embedded OLE Object</xsd:documentation>
    </xsd:annotation>
</xsd:element>
Collapse Child Elements:
Name Type Min Occurs Max Occurs
LinkType o:LinkType 0 (1)
LockedField o:LockedField 0 (1)
FieldCodes o:FieldCodes 0 (1)
Collapse Child Attributes:
Name Type Default Value Use
Type o:Type Optional
ProgID o:ProgID Optional
ShapeID o:ShapeID Optional
DrawAspect o:DrawAspect Optional
ObjectID o:ObjectID Optional
id r:id Optional
UpdateMode o:UpdateMode Optional
Collapse Derivation Tree: