Definition Type: Element
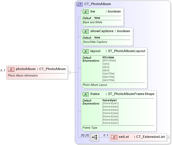
Name: photoAlbum
Namespace: http://schemas.openxmlformats.org/presentationml/2006/main
Type: p:CT_PhotoAlbum
Containing Schema: pml-presentation.xsd
MinOccurs 0
MaxOccurs 1
Abstract
Documentation:
Photo Album Information
Collapse XSD Schema Diagram:
Drilldown into extLst in schema pml-presentation_xsd Drilldown into frame in schema pml-presentation_xsd Drilldown into layout in schema pml-presentation_xsd Drilldown into showCaptions in schema pml-presentation_xsd Drilldown into bw in schema pml-presentation_xsd Drilldown into CT_PhotoAlbum in schema pml-presentation_xsdXSD Diagram of photoAlbum in schema pml-presentation_xsd (Office Open XML (OOXML / OpenXML / Ecma 376))
Collapse XSD Schema Code:
<xsd:element name="photoAlbum" type="CT_PhotoAlbum" minOccurs="0" maxOccurs="1">
    <xsd:annotation>
        <xsd:documentation>Photo Album Information</xsd:documentation>
    </xsd:annotation>
</xsd:element>
Collapse Child Elements:
Name Type Min Occurs Max Occurs
extLst p:extLst 0 1
Collapse Child Attributes:
Name Type Default Value Use
bw p:bw false Optional
showCaptions p:showCaptions false Optional
layout p:layout fitToSlide Optional
frame p:frame frameStyle1 Optional
Collapse Derivation Tree: